No cerne de ArchiMateencontra-se uma ideia simples, mas poderosa: a arquitetura empresarial torna-se mais fácil de entender quando é dividida em camadas claras e interconectadas. Essas camadas — Negócio, Aplicação e Tecnologia — servem como a estrutura fundamental da linguagem ArchiMate. Elas permitem que arquitetos descrevam como a estratégia se transforma em processos, como os processos dependem de sistemas e como os sistemas operam sobre tecnologia concreta.
Essa estrutura em camadas é por que muitas equipes dependem de ferramentas ArchiMatee software de modelagem de EA para construir uma visão consistente e abrangente da sua organização. Em vez de lidar com diagramas desconectados ou documentos cheios de texto, o framework ArchiMate oferece uma forma unificada de visualizar como tudo funciona em conjunto.
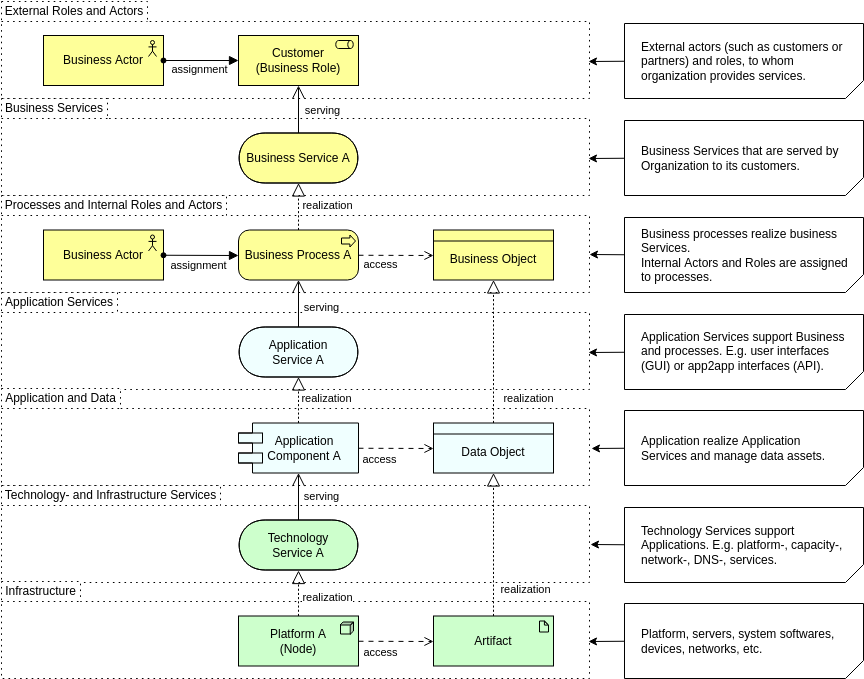
A Camada de Negócio: Onde o Valor é Definido
A Camada de Negócio é a parte mais voltada para as pessoas da arquitetura. Ela descreve o que a organização faz, quem realiza o trabalho e qual valor é entregue a clientes ou partes interessadas internas. Em vez de olhar para sistemas ou servidores, o foco está em capacidades, processos, papéis e serviços.

Essa camada responde perguntas como:
- Que serviços o negócio oferece?
- Quais papéis ou atores realizam atividades específicas?
- Como os processos criam e entregam valor?
- Quais capacidades a organização depende?
Quando modelada com clareza, a Camada de Negócio torna-se uma ferramenta de comunicação poderosa. Ajuda os gestores a entenderem dependências, apoia o planejamento baseado em capacidades e permite que as equipes mapeiem estratégia para operações. Muitas organizações começam sua jornada com ArchiMate aqui, pois estabelece uma visão compartilhada que tanto o negócio quanto a TI conseguem compreender.
A Camada de Aplicação: Conectando Necessidades de Negócio a Soluções Digitais
A Camada de Aplicação está entre as operações de negócios e a execução de tecnologia. Ela define os sistemas de software que suportam funções de negócios, os serviços que expõem e os dados que gerenciam. É nesta camada que a maioria das discussões de arquitetura empresarial tende a convergir: quais aplicações são essenciais, quais se sobrepõem e como as informações fluem entre elas.

Na prática, esta camada esclarece:
- Quais sistemas suportam atividades-chave de negócios
- Como as aplicações interagem e se integram
- Que serviços cada aplicação fornece
- Como os dados são criados, consumidos ou trocados
Quando visualizadas usando ferramentas de modelagem de EA, essas relações revelam redundâncias, lacunas de integração e oportunidades de modernização. A Camada de Aplicação também desempenha um papel central no planejamento de migração para a nuvem, adoção de SaaS e projetos de racionalização, todos os quais se beneficiam de uma linguagem de modelagem clara e padronizada como o ArchiMate.
A Camada de Tecnologia: A Base que Suporta Tudo Acima
A Camada de Tecnologia captura a infraestrutura, plataformas e ambientes de execução que impulsionam os aplicativos. Ela abrange recursos físicos, como servidores, redes e dispositivos, bem como componentes virtualizados e baseados em nuvem, como contêineres, máquinas virtuais e clusters do Kubernetes.

Essa camada responde perguntas como:
- Que infraestrutura suporta cada aplicativo?
- Quais plataformas, bancos de dados ou middleware estão em uso?
- Como os ambientes de implantação se relacionam entre si?
- Onde estão os riscos, limitações ou gargalos potenciais?
Arquiteturas modernas raramente são simples, e com o aumento da nuvem híbrida e virtualização, a Camada de Tecnologia tornou-se essencial para mapear dependências de sistemas. A notação estruturada do ArchiMate torna mais fácil para arquitetos modelar essa complexidade sem perder clareza.
O Poder da Rastreabilidade entre Camadas
Embora cada camada tenha seu próprio propósito, a verdadeira força do ArchiMate surge quando elas são conectadas. Processos de negócios podem ser vinculados aos aplicativos que os automatizam e à tecnologia que sustenta esses sistemas. Essa rastreabilidade vertical é uma das razões pelas quais o ArchiMate é cada vez mais utilizado em programas de transformação digital.
Ao visualizar as três camadas em um modelo unificado, as organizações podem:
- Identificar como uma mudança na tecnologia afeta as capacidades de negócios
- Identificar quais processos dependem de sistemas obsoletos ou duplicados
- Avaliar riscos ao planejar modernização ou migração
- Comunicar dependências entre camadas para líderes não técnicos
Uma boa ferramenta ArchiMate aprimora isso ao permitir filtragem, controle de camadas e análise automatizada de dependências.
Dicas: Além das camadas, os relacionamentos no Diagrama ArchiMate também são muito importantes, saiba mais sobreO Poder dos Relacionamentos.
Por que a Estrutura de Três Camadas ainda importa hoje
Em uma era de mudanças rápidas, as empresas precisam de uma linguagem de modelagem que torne a complexidade gerenciável. Os três pilares do ArchiMate fornecem exatamente isso. Em vez de diagramas isolados ou documentação inconsistente, as equipes obtêm uma visão estruturada que alinha estratégia, operações, sistemas e infraestrutura.
Seja você rationalizar seu portfólio de aplicativos, planejar uma migração para a nuvem, projetar capacidades de negócios ou simplesmente tentar comunicar a arquitetura de forma clara, as camadas de Negócios, Aplicativos e Tecnologia permanecem a base do modelagem eficaz de arquitetura empresarial.
Ao compreender essas camadas, os arquitetos podem modelar de forma mais estratégica, comunicar de forma mais eficaz e orientar a transformação com maior confiança.











