W centrum ArchiMateleży prosta, ale potężna idea: architektura przedsiębiorstwa staje się łatwiejsza do zrozumienia, gdy zostaje podzielona na jasne, wzajemnie powiązane warstwy. Te warstwy — Biznesowa, Aplikacyjna i Technologiczna — stanowią strukturalne podstawy języka ArchiMate. Pozwalają architektom opisać, jak strategia przechodzi w procesy, jak procesy opierają się na systemach, a jak systemy działają na konkretnych technologiach.
Taka warstwowa struktura jest powodem, dla którego wiele zespołów opiera się na narzędziach ArchiMatei oprogramowaniu do modelowania EA, aby stworzyć spójną, kompleksową wizję organizacji. Zamiast rozważać rozłączone schematy lub dokumenty zbyt obficie napisane tekstem, framework ArchiMate oferuje zintegrowany sposób wizualizacji, jak wszystko działa razem.
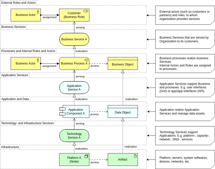
Warstwa Biznesowa: gdzie definiowane jest wartość
Warstwa Biznesowa to najbardziej ludzko skierowana część architektury. Opisuje, co organizacja robi, kto wykonuje pracę i jaka wartość jest dostarczana klientom lub wewnętrznych stakeholderów. Zamiast skupiać się na systemach czy serwerach, uwagę skupia się na możliwościach, procesach, rolach i usługach.

Ta warstwa odpowiada na pytania takie jak:
- Jakie usługi oferuje biznes?
- Które role lub aktorzy wykonują konkretne działania?
- Jak procesy tworzą i dostarczają wartość?
- Na jakie możliwości opiera się organizacja?
Gdy została dobrze zamodelowana, Warstwa Biznesowa staje się potężnym narzędziem komunikacji. Pomaga menedżerom zrozumieć zależności, wspiera planowanie oparte na możliwościach i pozwala zespołom przekształcać strategię w działania operacyjne. Wiele organizacji zaczyna swoją podróż ArchiMate właśnie tutaj, ponieważ tworzy wspólne zrozumienie, które mogą zrozumieć zarówno biznes, jak i IT.
Warstwa Aplikacyjna: łączenie potrzeb biznesowych z rozwiązaniami cyfrowymi
Warstwa Aplikacyjna znajduje się pomiędzy operacjami biznesowymi a wykonaniem technologii. Określa systemy oprogramowania wspierające funkcje biznesowe, usługi, które oferują, oraz dane, które zarządzają. To właśnie na tej warstwie koncentrują się większość dyskusji architektury przedsiębiorstwa: które aplikacje są kluczowe, które się nakładają i jak informacje przepływają między nimi.

W praktyce ta warstwa wyjaśnia:
- Jakie systemy wspierają kluczowe działania biznesowe
- Jak aplikacje współdziałają i integrują się
- Jakie usługi dostarcza każda aplikacja
- Jak dane są tworzone, zużywane lub wymieniane
Gdy wizualizowane za pomocą narzędzi do modelowania EA, te relacje ujawniają nadmiarowość, luki w integracji i możliwości modernizacji. Warstwa Aplikacyjna odgrywa również kluczową rolę w planowaniu migracji do chmury, wdrażaniu SaaS i projektach racjonalizacji, które wszystkie korzystają z jasnego i standardowego języka modelowania takiego jak ArchiMate.
Warstwa Technologiczna: podstawa wspierająca wszystko powyżej
Warstwa Technologiczna rejestruje infrastrukturę, platformy i środowiska uruchomieniowe, które napędzają aplikacje. Obejmuje zasoby fizyczne, takie jak serwery, sieci i urządzenia, jak również zasoby wirtualizowane i oparte na chmurze, takie jak kontenery, maszyny wirtualne i klastry Kubernetes.

Ta warstwa odpowiada na pytania takie jak:
- Jaka infrastruktura wspiera każdą aplikację?
- Na jakich platformach, bazach danych lub middleware jest używane?
- Jak środowiska wdrażania są ze sobą powiązane?
- Gdzie znajdują się potencjalne ryzyka, ograniczenia lub węzły zatkania?
Nowoczesne architektury rzadko są proste, a z rozwijaniem się hybrydowego chmury i wirtualizacji warstwa technologiczna stała się kluczowa do mapowania zależności systemowych. Strukturalna notacja ArchiMate ułatwia architektom modelowanie tej złożoności bez utraty przejrzystości.
Siła śledzenia między warstwami
Mimo że każda warstwa ma swoje zadanie, prawdziwa siła ArchiMate pojawia się, gdy są one połączone. Procesy biznesowe mogą być powiązane z aplikacjami, które je automatyzują, oraz z technologią wspierającą te systemy. Ta pionowa śledzenie jest jednym z powodów, dla których ArchiMate coraz częściej wykorzystywane jest w programach transformacji cyfrowej.
Patrząc na wszystkie trzy warstwy w jednolitym modelu, organizacje mogą:
- Określić, jak zmiana technologii wpływa na możliwości biznesowe
- Wskazać, które procesy zależą od przestarzałych lub zduplikowanych systemów
- Oceń ryzyka podczas planowania modernizacji lub migracji
- Przekazywać zależności między warstwami liderom niebiorącym udziału technicznym
Dobry narzędzie ArchiMate ułatwia to poprzez możliwość filtrowania, kontroli warstw i analizy zależności automatycznej.
Porady: Poza warstwami, relacje na diagramie ArchiMate są również bardzo ważne, dowiedz się więcej oSiła relacji.
Dlaczego struktura trzywarstwowa nadal ma znaczenie dziś
W erze szybkich zmian przedsiębiorstwa potrzebują języka modelowania, który sprawia, że złożoność jest zarządzalna. Trzy kolumny ArchiMate zapewniają dokładnie to. Zamiast izolowanych diagramów lub niezgodnych dokumentów, zespoły uzyskują strukturalne widzenie, które koordynuje strategię, operacje, systemy i infrastrukturę.
Niezależnie od tego, czy rationalizujesz portfel aplikacji, planujesz migrację do chmury, projektujesz możliwości biznesowe, czy po prostu próbujesz jasno przekazać architekturę, warstwy Biznesowa, Aplikacyjna i Technologiczna pozostają podstawą skutecznego modelowania architektury przedsiębiorstwa.
Zrozumienie tych warstw pozwala architektom modelować bardziej strategicznie, komunikować się skuteczniej i prowadzić transformację z większą pewnością siebie.
Dowiedz się więcej: Modelowanie „dlaczego”: Jak wykorzystać warstwę motywacji ArchiMate, aby wzmocnić projektowanie strategiczne











