В центре ArchiMate лежит простая, но мощная идея: архитектура предприятия становится легче для понимания, когда она разбивается на четкие, взаимосвязанные уровни. Эти уровни — бизнес, приложения и технологии — служат структурной основой языка ArchiMate. Они позволяют архитекторам описывать, как стратегия превращается в процессы, как процессы зависят от систем, и как системы работают на конкретной технологии.
Эта многоуровневая структура является причиной, по которой многие команды полагаются на инструменты ArchiMate и программное обеспечение для моделирования EA, чтобы создать последовательное, конечное представление своей организации. Вместо того чтобы управлять разрозненными диаграммами или документами, насыщенными текстом, архитектурная модель ArchiMate предоставляет единый способ визуализации того, как все работает вместе.
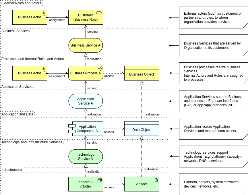
Уровень бизнеса: где определяется ценность
Уровень бизнеса — это наиболее ориентированная на человека часть архитектуры. Он описывает, чем занимается организация, кто выполняет работу и какую ценность она предоставляет клиентам или внутренним заинтересованным сторонам. Вместо того чтобы смотреть на системы или серверы, акцент делается на возможностях, процессах, ролях и услугах.

Этот уровень отвечает на вопросы, такие как:
- Какие услуги предлагает бизнес?
- Какие роли или участники выполняют конкретные действия?
- Как процессы создают и доставляют ценность?
- На какие возможности опирается организация?
Когда модель представлена четко, уровень бизнеса становится мощным инструментом коммуникации. Он помогает менеджерам понимать зависимости, поддерживает планирование на основе возможностей и позволяет командам связывать стратегию с операциями. Многие организации начинают свой путь в ArchiMate именно здесь, поскольку это создает общее понимание, которое могут осмыслить как бизнес, так и ИТ.
Уровень приложений: соединение потребностей бизнеса с цифровыми решениями
Уровень приложений находится между операциями бизнеса и реализацией технологий. Он определяет программные системы, поддерживающие бизнес-функции, услуги, которые они предоставляют, и данные, которые они управляют. Именно на этом уровне чаще всего концентрируются обсуждения в области архитектуры предприятия: какие приложения являются критически важными, какие пересекаются и как информация перемещается между ними.

На практике этот уровень проясняет:
- Какие системы поддерживают ключевые бизнес-операции
- Как приложения взаимодействуют и интегрируются
- Какие услуги предоставляет каждое приложение
- Как данные создаются, используются или обмениваются
Когда эти отношения визуализируются с помощью инструментов моделирования EA, они выявляют избыточность, пробелы в интеграции и возможности модернизации. Уровень приложений также играет центральную роль в планировании миграции в облако, внедрении SaaS и проектах оптимизации, все из которых выигрывают от четкого и стандартизированного языка моделирования, такого как ArchiMate.
Уровень технологий: основа, поддерживающая всё вышестоящее
Уровень технологий фиксирует инфраструктуру, платформы и среды выполнения, которые обеспечивают работу приложений. Он охватывает физические ресурсы, такие как серверы, сети и устройства, а также виртуализированные и облачные компоненты, такие как контейнеры, виртуальные машины и кластеры Kubernetes.

Этот уровень отвечает на вопросы, такие как:
- Какая инфраструктура поддерживает каждое приложение?
- Какие платформы, базы данных или промежуточное программное обеспечение используются?
- Как между собой связаны среды развертывания?
- Где находятся потенциальные риски, ограничения или узкие места?
Современные архитектуры редко бывают простыми, и с ростом гибридного облака и виртуализации слой технологий стал необходимым для отображения зависимостей систем. Структурированная нотация ArchiMate облегчает архитекторам моделирование этой сложности без потери ясности.
Сила отслеживаемости на всех уровнях
Хотя каждый уровень имеет свою цель, настоящая сила ArchiMate проявляется, когда они соединены. Бизнес-процессы могут быть связаны с приложениями, которые их автоматизируют, и с технологиями, которые поддерживают эти системы. Такая вертикальная отслеживаемость является одной из причин, по которым ArchiMate всё чаще используется в программах цифровой трансформации.
Видя все три уровня в единой модели, организации могут:
- Определять, как изменение технологии влияет на бизнес-возможности
- Определять, какие процессы зависят от устаревших или дублирующихся систем
- Оценивать риски при планировании модернизации или миграции
- Общаться с руководителями, не являющимися техническими специалистами, о межуровневых зависимостях
Хороший инструмент ArchiMate усиливает это, позволяя фильтровать, управлять уровнями и автоматически анализировать зависимости.
Советы: помимо уровней, отношения в диаграмме ArchiMate также очень важны, узнайте больше оСила отношений.
Почему трёхуровневая структура по-прежнему важна сегодня
В эпоху быстрых изменений предприятиям нужен язык моделирования, который делает сложность управляемой. Три основы ArchiMate как раз обеспечивают это. Вместо изолированных диаграмм или несогласованных документов команды получают структурированный взгляд, который согласует стратегию, операции, системы и инфраструктуру.
Независимо от того, оптимизируете ли вы портфель приложений, планируете миграцию в облако, проектируете бизнес-возможности или просто пытаетесь ясно передать архитектуру, бизнес-уровень, уровень приложений и технологический уровень остаются основой эффективного моделирования корпоративной архитектуры.
Понимая эти уровни, архитекторы могут стратегически моделировать, эффективно общаться и направлять трансформацию с большей уверенностью.
Узнайте больше:Моделирование «почему»: как использовать слой мотивации ArchiMate для укрепления стратегического проектирования











