Au cœur de ArchiMatese trouve une idée simple mais puissante : l’architecture d’entreprise devient plus facile à comprendre lorsqu’elle est divisée en couches claires et interconnectées. Ces couches — Métier, Application et Technologie — constituent le fondement structurel du langage ArchiMate. Elles permettent aux architectes de décrire comment la stratégie se transforme en processus, comment les processus dépendent des systèmes, et comment les systèmes fonctionnent sur des technologies concrètes.
Cet agencement en couches est la raison pour laquelle de nombreuses équipes s’appuient sur les outils ArchiMateet les logiciels de modélisation EA pour construire une vision cohérente et globale de leur organisation. Au lieu de jongler avec des diagrammes déconnectés ou des documents trop verbeux, le cadre ArchiMate offre une méthode unifiée pour visualiser la manière dont tout fonctionne ensemble.
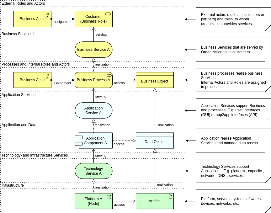
La couche Métier : là où la valeur est définie
La couche Métier est la partie la plus orientée vers les personnes de l’architecture. Elle décrit ce que l’organisation fait, qui exécute le travail, et quelle valeur est livrée aux clients ou aux parties prenantes internes. Au lieu de se concentrer sur les systèmes ou les serveurs, l’accent est mis sur les capacités, les processus, les rôles et les services.

Cette couche répond à des questions telles que :
- Quels services l’organisation propose-t-elle ?
- Quels rôles ou acteurs exécutent des activités spécifiques ?
- Comment les processus créent-ils et livrent-ils de la valeur ?
- Quelles capacités l’organisation met-elle en œuvre ?
Lorsqu’elle est modélisée avec clarté, la couche Métier devient un outil de communication puissant. Elle aide les gestionnaires à comprendre les dépendances, soutient la planification basée sur les capacités, et permet aux équipes de relier stratégie et opérations. De nombreuses organisations commencent leur parcours ArchiMate ici, car cela établit une vision partagée que le métier et l’IT peuvent comprendre.
La couche Application : reliant les besoins métiers aux solutions numériques
La couche Application se situe entre les opérations métiers et l’exécution technologique. Elle définit les systèmes logiciels qui soutiennent les fonctions métiers, les services qu’ils exposent et les données qu’ils gèrent. C’est dans cette couche que se concentrent la plupart des discussions d’architecture d’entreprise : quelles applications sont essentielles, lesquelles se chevauchent, et comment les informations circulent entre elles.

En pratique, cette couche clarifie :
- Quels systèmes soutiennent les activités métiers clés
- Comment les applications interagissent et s’intègrent
- Quels services fournit chaque application
- Comment les données sont créées, consommées ou échangées
Lorsqu’elles sont visualisées à l’aide d’outils de modélisation EA, ces relations révèlent les redondances, les lacunes d’intégration et les opportunités de modernisation. La couche Application joue également un rôle central dans la planification du passage au cloud, l’adoption du SaaS et les projets de rationalisation, tous bénéficiant d’un langage de modélisation clair et standardisé comme ArchiMate.
La couche Technologie : la fondation soutenant tout ce qui est au-dessus
La couche Technologie capture l’infrastructure, les plateformes et les environnements d’exécution qui alimentent les applications. Elle couvre les ressources physiques telles que les serveurs, les réseaux et les dispositifs, ainsi que les composants virtualisés et basés sur le cloud comme les conteneurs, les machines virtuelles et les clusters Kubernetes.

Cette couche répond à des questions telles que :
- Quelle infrastructure soutient chaque application ?
- Quelles plateformes, bases de données ou logiciels intermédiaires sont utilisés ?
- Comment les environnements de déploiement se rapportent-ils entre eux ?
- Où se trouvent les risques potentiels, contraintes ou goulets d’étranglement ?
Les architectures modernes sont rarement simples, et avec l’essor du cloud hybride et de la virtualisation, la couche Technologie est devenue essentielle pour cartographier les dépendances des systèmes. La notation structurée d’ArchiMate facilite pour les architectes la modélisation de cette complexité sans perdre de clarté.
La puissance de la traçabilité à travers les couches
Bien que chaque couche ait son propre objectif, la véritable force d’ArchiMate apparaît lorsque celles-ci sont connectées. Les processus métiers peuvent être liés aux applications qui les automatisent et à la technologie qui soutient ces systèmes. Cette traçabilité verticale est l’une des raisons pour lesquelles ArchiMate est de plus en plus utilisé dans les programmes de transformation numérique.
En visualisant les trois couches dans un modèle unifié, les organisations peuvent :
- Identifier comment un changement technologique affecte les capacités métiers
- Localiser les processus qui dépendent de systèmes obsolètes ou redondants
- Évaluer les risques lors de la planification de la modernisation ou de la migration
- Communiquer les dépendances entre couches aux dirigeants non techniques
Un bon outil ArchiMate renforce cela en permettant le filtrage, le contrôle des couches et l’analyse automatisée des dépendances.
Conseils : Outre les couches, les relations dans le diagramme ArchiMate sont également très importantes, en apprendre davantage surLa puissance des relations.
Pourquoi la structure en trois couches reste-t-elle importante aujourd’hui
Dans une ère de changement rapide, les entreprises ont besoin d’un langage de modélisation qui rende la complexité gérable. Les trois piliers d’ArchiMate offrent précisément cela. Au lieu de diagrammes isolés ou de documentation incohérente, les équipes obtiennent une vue structurée qui aligne stratégie, opérations, systèmes et infrastructure.
Que vous soyez en train de rationaliser votre portefeuille d’applications, de planifier une migration vers le cloud, de concevoir des capacités métiers ou simplement de chercher à communiquer clairement l’architecture, les couches Métier, Application et Technologie restent la base de la modélisation efficace de l’architecture d’entreprise.
En comprenant ces couches, les architectes peuvent modéliser de manière plus stratégique, communiquer plus efficacement et guider la transformation avec plus de confiance.
En savoir plus :Modélisation du « pourquoi » : Comment utiliser la couche de motivation d’ArchiMate pour renforcer la conception stratégique











