Di inti dari ArchiMateterletak ide yang sederhana namun kuat: arsitektur perusahaan menjadi lebih mudah dipahami ketika dibagi menjadi lapisan yang jelas dan saling terhubung. Lapisan-lapisan ini—Bisnis, Aplikasi, dan Teknologi—berfungsi sebagai tulang punggung struktural dari bahasa ArchiMate. Mereka memungkinkan arsitek untuk menjelaskan bagaimana strategi berubah menjadi proses, bagaimana proses bergantung pada sistem, dan bagaimana sistem berjalan pada teknologi konkret.
Struktur berlapis ini adalah alasan mengapa banyak tim mengandalkan alat ArchiMatedan perangkat lunak pemodelan EA untuk membangun pandangan yang konsisten dan menyeluruh tentang organisasi mereka. Alih-alih mengelola diagram yang terpisah atau dokumen yang padat teks, kerangka kerja ArchiMate menyediakan cara terpadu untuk memvisualisasikan bagaimana semua elemen bekerja bersama.
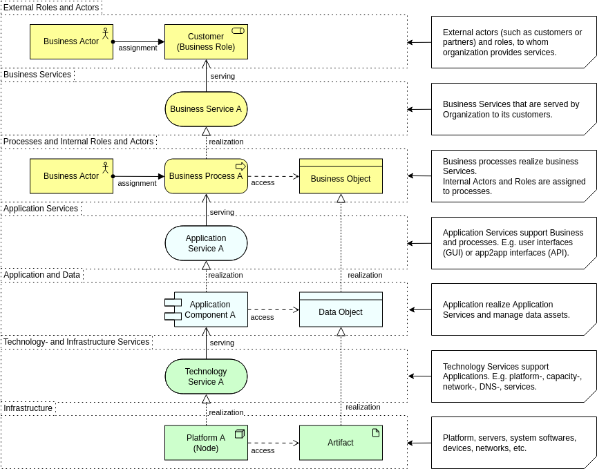
Lapisan Bisnis: Di Mana Nilai Didefinisikan
Lapisan Bisnis adalah bagian arsitektur yang paling berhadapan langsung dengan manusia. Ini menggambarkan apa yang dilakukan organisasi, siapa yang melakukan pekerjaan, dan nilai apa yang diberikan kepada pelanggan atau pemangku kepentingan internal. Alih-alih memperhatikan sistem atau server, fokusnya adalah pada kemampuan, proses, peran, dan layanan.

Lapisan ini menjawab pertanyaan seperti:
- Layanan apa yang ditawarkan bisnis?
- Peran atau aktor mana yang melakukan aktivitas tertentu?
- Bagaimana proses menciptakan dan memberikan nilai?
- Kemampuan apa yang diandalkan organisasi?
Ketika dimodelkan dengan jelas, Lapisan Bisnis menjadi alat komunikasi yang kuat. Ini membantu manajer memahami ketergantungan, mendukung perencanaan berbasis kemampuan, dan memungkinkan tim memetakan strategi ke operasional. Banyak organisasi memulai perjalanan ArchiMate di sini karena hal ini menciptakan pandangan bersama yang dapat dipahami oleh baik bisnis maupun TI.
Lapisan Aplikasi: Menghubungkan Kebutuhan Bisnis dengan Solusi Digital
Lapisan Aplikasi terletak di antara operasi bisnis dan pelaksanaan teknologi. Ini mendefinisikan sistem perangkat lunak yang mendukung fungsi bisnis, layanan yang mereka tawarkan, dan data yang mereka kelola. Lapisan ini adalah tempat di mana diskusi arsitektur perusahaan cenderung berkumpul: aplikasi mana yang penting, mana yang tumpang tindih, dan bagaimana informasi mengalir di antaranya.

Dalam praktiknya, lapisan ini menjelaskan:
- Sistem apa yang mendukung aktivitas bisnis utama
- Bagaimana aplikasi saling berinteraksi dan terintegrasi
- Layanan apa yang disediakan oleh setiap aplikasi
- Bagaimana data dibuat, dikonsumsi, atau dipertukarkan
Ketika divisualisasikan menggunakan alat pemodelan EA, hubungan ini mengungkapkan duplikasi, celah integrasi, dan peluang modernisasi. Lapisan Aplikasi juga memainkan peran sentral dalam perencanaan migrasi ke awan, adopsi SaaS, dan proyek rasionalisasi, semua yang mendapat manfaat dari bahasa pemodelan yang jelas dan standar seperti ArchiMate.
Lapisan Teknologi: Pondasi yang Mendukung Semua yang Berada di Atasnya
Lapisan Teknologi mencatat infrastruktur, platform, dan lingkungan runtime yang menggerakkan aplikasi. Ini mencakup sumber daya fisik seperti server, jaringan, dan perangkat, serta komponen virtual dan berbasis awan seperti container, VM, dan klaster Kubernetes.

Lapisan ini menjawab pertanyaan seperti:
- Infrastruktur apa yang mendukung setiap aplikasi?
- Platform, basis data, atau middleware apa yang sedang digunakan?
- Bagaimana lingkungan pengembangan saling terkait?
- Di mana terdapat risiko, keterbatasan, atau hambatan potensial?
Arsitektur modern jarang sederhana, dan dengan meningkatnya cloud hibrida dan virtualisasi, Lapisan Teknologi menjadi esensial untuk memetakan ketergantungan sistem. Notasi terstruktur ArchiMate membuat lebih mudah bagi arsitek untuk memodelkan kompleksitas ini tanpa kehilangan kejelasan.
Kekuatan Pelacakan Melintasi Lapisan
Meskipun setiap lapisan memiliki tujuan sendiri, kekuatan nyata ArchiMate muncul ketika mereka saling terhubung. Proses bisnis dapat dikaitkan dengan aplikasi yang mengotomatisasinya dan dengan teknologi yang mendukung sistem tersebut. Pelacakan vertikal ini merupakan salah satu alasan mengapa ArchiMate semakin banyak digunakan dalam program transformasi digital.
Dengan melihat ketiga lapisan dalam satu model terpadu, organisasi dapat:
- Mengidentifikasi bagaimana perubahan teknologi memengaruhi kemampuan bisnis
- Menentukan proses mana yang bergantung pada sistem yang sudah usang atau duplikat
- Menilai risiko saat merencanakan modernisasi atau migrasi
- Mengkomunikasikan ketergantungan lintas lapisan kepada pemimpin non-teknis
Alat ArchiMate yang baik memperkuat hal ini dengan memungkinkan pemfilteran, kontrol lapisan, dan analisis ketergantungan otomatis.
Tips: Selain lapisan, hubungan dalam Diagram ArchiMate juga sangat penting, pelajari lebih lanjut tentangKekuatan Hubungan.
Mengapa Struktur Tiga Lapisan Masih Penting Hari Ini
Di era perubahan cepat, perusahaan membutuhkan bahasa pemodelan yang membuat kompleksitas dapat dikelola. Tiga pilar ArchiMate memberikan hal tersebut secara tepat. Alih-alih diagram terpisah atau dokumentasi yang tidak konsisten, tim mendapatkan pandangan terstruktur yang menyelaraskan strategi, operasi, sistem, dan infrastruktur.
Baik Anda sedang merasionalkan portofolio aplikasi, merencanakan migrasi ke cloud, merancang kemampuan bisnis, atau bahkan hanya berusaha menyampaikan arsitektur secara jelas, lapisan Bisnis, Aplikasi, dan Teknologi tetap menjadi fondasi pemodelan arsitektur perusahaan yang efektif.
Dengan memahami lapisan-lapisan ini, arsitek dapat memodelkan secara lebih strategis, berkomunikasi lebih efektif, dan memandu transformasi dengan kepercayaan diri yang lebih besar.
Pelajari lebih lanjut: Memodelkan ‘Mengapa’: Cara Menggunakan Lapisan Motivasi ArchiMate untuk Memperkuat Desain Strategis











