En el corazón de ArchiMateyace una idea sencilla pero poderosa: la arquitectura empresarial se vuelve más fácil de entender cuando se divide en capas claras e interconectadas. Estas capas—Negocio, Aplicación y Tecnología—constituyen la columna vertebral estructural del lenguaje ArchiMate. Permiten a los arquitectos describir cómo la estrategia se convierte en procesos, cómo los procesos dependen de sistemas y cómo los sistemas funcionan sobre tecnología concreta.
Esta estructura por capas es la razón por la que muchas equipos dependen de herramientas ArchiMatey software de modelado de EA para construir una visión coherente y completa de su organización. En lugar de manejar diagramas desconectados o documentos muy densos en texto, el marco ArchiMate ofrece una forma unificada de visualizar cómo todo funciona en conjunto.
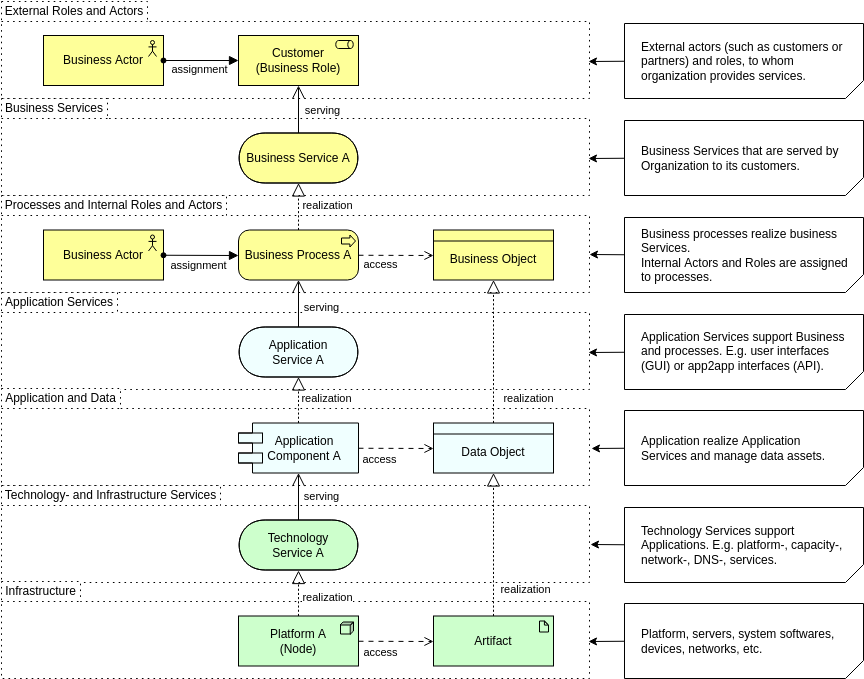
La capa de Negocio: donde se define el valor
La capa de Negocio es la parte más orientada al ser humano de la arquitectura. Describe lo que hace la organización, quién realiza el trabajo y qué valor se entrega a clientes o partes interesadas internas. En lugar de centrarse en sistemas o servidores, el enfoque está en capacidades, procesos, roles y servicios.

Esta capa responde preguntas como:
- ¿Qué servicios ofrece el negocio?
- ¿Qué roles o actores realizan actividades específicas?
- ¿Cómo crean y entregan valor los procesos?
- ¿Qué capacidades depende la organización?
Cuando se modela con claridad, la capa de Negocio se convierte en una herramienta de comunicación poderosa. Ayuda a los gerentes a comprender las dependencias, apoya la planificación basada en capacidades y permite a los equipos vincular la estrategia con las operaciones. Muchas organizaciones comienzan su viaje con ArchiMate aquí porque establece una visión compartida que tanto el negocio como TI pueden entender.
La capa de Aplicación: conectando necesidades del negocio con soluciones digitales
La capa de Aplicación se sitúa entre las operaciones del negocio y la ejecución tecnológica. Define los sistemas de software que apoyan las funciones del negocio, los servicios que ofrecen y los datos que gestionan. Esta capa es donde tienden a converger la mayoría de los debates sobre arquitectura empresarial: qué aplicaciones son esenciales, cuáles se solapan y cómo fluye la información entre ellas.

En la práctica, esta capa aclara:
- ¿Qué sistemas apoyan las actividades clave del negocio?
- ¿Cómo interactúan e integran las aplicaciones?
- ¿Qué servicios proporciona cada aplicación?
- ¿Cómo se crea, consume o intercambia los datos?
Cuando se visualizan usando herramientas de modelado de EA, estas relaciones revelan redundancias, brechas de integración y oportunidades de modernización. La capa de Aplicación también desempeña un papel central en la planificación de migración a la nube, la adopción de SaaS y proyectos de racionalización, todos los cuales se benefician de un lenguaje de modelado claro y estandarizado como ArchiMate.
La capa de Tecnología: la base que soporta todo lo anterior
La capa de Tecnología captura la infraestructura, plataformas y entornos de ejecución que impulsan las aplicaciones. Cubre recursos físicos como servidores, redes y dispositivos, así como componentes virtualizados y basados en la nube como contenedores, máquinas virtuales y clústeres de Kubernetes.

Esta capa responde preguntas como:
- ¿Qué infraestructura apoya cada aplicación?
- ¿Qué plataformas, bases de datos o middleware se utilizan?
- ¿Cómo se relacionan entre sí los entornos de despliegue?
- ¿Dónde se encuentran los riesgos, restricciones o cuellos de botella potenciales?
Las arquitecturas modernas rara vez son simples, y con el auge de la nube híbrida y la virtualización, la capa de tecnología se ha convertido en esencial para mapear las dependencias del sistema. La notación estructurada de ArchiMate facilita a los arquitectos modelar esta complejidad sin perder claridad.
El poder de la trazabilidad entre capas
Aunque cada capa tiene su propio propósito, la verdadera fuerza de ArchiMate emerge cuando se conectan. Los procesos de negocio pueden vincularse con las aplicaciones que los automatizan y con la tecnología que apoya a estos sistemas. Esta trazabilidad vertical es una de las razones por las que ArchiMate se utiliza cada vez más en programas de transformación digital.
Al ver las tres capas en un modelo unificado, las organizaciones pueden:
- Identificar cómo un cambio en la tecnología afecta las capacidades del negocio
- Identificar qué procesos dependen de sistemas obsoletos o duplicados
- Evaluar riesgos al planificar la modernización o la migración
- Comunicar las dependencias entre capas a líderes no técnicos
Una buena herramienta de ArchiMate potencia esto al permitir el filtrado, el control de capas y el análisis automatizado de dependencias.
Consejos: Además de las capas, las relaciones en el diagrama de ArchiMate también son muy importantes, aprenda más sobreEl poder de las relaciones.
Por qué la estructura de tres capas sigue siendo importante hoy en día
En una era de cambios rápidos, las empresas necesitan un lenguaje de modelado que haga manejable la complejidad. Los tres pilares de ArchiMate proporcionan exactamente eso. En lugar de diagramas aislados o documentación inconsistente, los equipos obtienen una visión estructurada que alinea estrategia, operaciones, sistemas e infraestructura.
Ya sea que esté racionalizando su cartera de aplicaciones, planeando una migración a la nube, diseñando capacidades del negocio o simplemente tratando de comunicar la arquitectura con claridad, las capas de Negocio, Aplicación y Tecnología siguen siendo la base del modelado efectivo de arquitectura empresarial.
Al comprender estas capas, los arquitectos pueden modelar de forma más estratégica, comunicar de manera más efectiva y guiar la transformación con mayor confianza.
Aprenda más:Modelar el «por qué»: Cómo utilizar la capa de motivación de ArchiMate para fortalecer el diseño estratégico











