の中心にはArchiMateは、シンプルだが強力なアイデアを内包している:企業アーキテクチャは、明確で相互接続された層に分けることで、理解しやすくなる。これらの層——ビジネス、アプリケーション、テクノロジー——はArchiMate言語の構造的基盤を形成する。アーキテクトが戦略がプロセスにどのように変換されるか、プロセスがシステムにどのように依存するか、そしてシステムが具体的な技術の上でどのように動作するかを記述できるようにする。
このような階層構造が、多くのチームがArchiMateツールおよびEAモデリングソフトウェアに頼る理由である。断片的な図やテキスト中心のドキュメントを管理する代わりに、ArchiMateフレームワークはすべてがどのように連携しているかを統一的に可視化する手段を提供する。
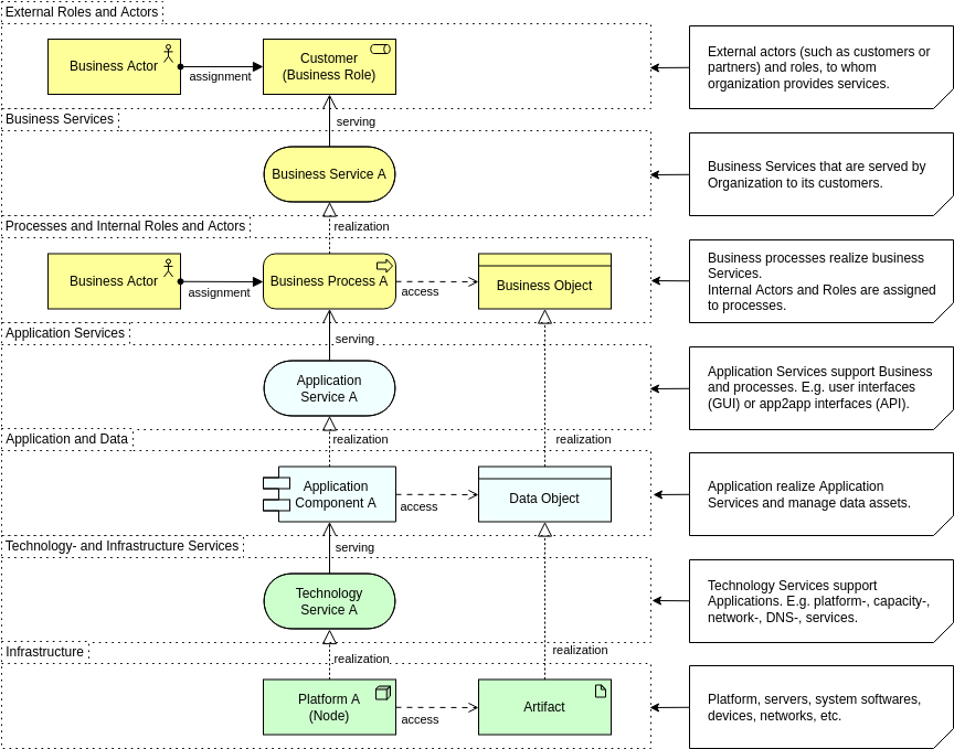
ビジネス層:価値が定義される場所
ビジネス層は、アーキテクチャの中で最も人間中心の部分である。組織が何を行っているか、誰が作業を実施しているか、顧客や内部ステークホルダーにどのような価値を提供しているかを記述する。システムやサーバーに注目するのではなく、能力、プロセス、役割、サービスに焦点を当てる。

この層は以下の質問に答えられる:
- ビジネスはどのようなサービスを提供しているか?
- どの役割やアクターが特定の活動を実行しているか?
- プロセスはどのように価値を創出・提供しているか?
- 組織が依存している能力は何か?
明確にモデル化された場合、ビジネス層は強力なコミュニケーションツールとなる。マネージャーが依存関係を理解するのを助け、能力ベースの計画を支援し、チームが戦略を運用に結びつけることを可能にする。多くの組織は、ビジネスとITの両方が理解できる共有ビューを確立できるため、ArchiMateの旅の出発点としてここから始める。
アプリケーション層:ビジネスニーズとデジタルソリューションをつなぐ
アプリケーション層は、ビジネス運用とテクノロジー実行の間に位置する。ビジネス機能を支援するソフトウェアシステム、それらが公開するサービス、および管理するデータを定義する。この層は、企業アーキテクチャの議論が多くの場合集約される場所である:どのアプリケーションが不可欠か、どのアプリケーションが重複しているか、情報がどのように相互に流れているか。

実際には、この層は以下の点を明確にする:
- どのようなシステムが重要なビジネス活動を支援しているか
- アプリケーションがどのように相互作用し統合されているか
- 各アプリケーションが提供するサービスは何か
- データがどのように生成・消費・交換されているか
EAモデリングツールを用いて可視化すると、これらの関係が重複、統合のギャップ、近代化の機会を明らかにする。アプリケーション層は、クラウド移行計画、SaaS導入、合理化プロジェクトにおいて中心的な役割を果たし、ArchiMateのような明確で標準化されたモデリング言語の恩恵を受ける。
テクノロジー層:上位すべてを支える基盤
テクノロジー層は、アプリケーションを動かすインフラストラクチャ、プラットフォーム、実行環境を捉える。サーバー、ネットワーク、デバイスなどの物理リソースから、コンテナ、仮想マシン(VM)、Kubernetesクラスタなどの仮想化およびクラウドベースのコンポーネントまでをカバーする。

この層は以下の質問に答えられる:
- どのインフラストラクチャが各アプリケーションを支援しているか?
- どのプラットフォーム、データベース、ミドルウェアが使用されているか?
- デプロイ環境どうしがどのように関係しているか?
- 潜在的なリスク、制約、ボトルネックはどこにあるか?
現代のアーキテクチャはほとんど単純ではなく、ハイブリッドクラウドや仮想化の台頭に伴い、技術層はシステム間の依存関係をマッピングする上で不可欠となっています。ArchiMateの構造化された表記法により、アーキテクトは明確さを失わず複雑さをモデル化しやすくなります。
レイヤー間のトレーサビリティの力
各レイヤーにはそれぞれ独自の目的がありますが、ArchiMateの真の強みはそれらが連携されたときに発揮されます。ビジネスプロセスは、それらを自動化するアプリケーションおよびそのシステムを支援する技術と結びつけることができます。この垂直的なトレーサビリティが、ArchiMateがデジタル変革プログラムでますます利用される理由の一つです。
3つのレイヤーを統合されたモデルで見ることで、組織は以下を行うことができます:
- 技術の変更がビジネス能力に与える影響を特定する
- どのプロセスが古くなっているか、または重複しているシステムに依存しているかを特定する
- 近代化や移行を計画する際のリスクを評価する
- 非技術的なリーダーにレイヤー間の依存関係を伝える
優れたArchiMateツールは、フィルタリング機能、レイヤー制御、自動依存関係分析を可能にすることで、これを強化します。
ヒント:レイヤー以外にも、ArchiMate図における関係性は非常に重要です。詳しくは関係性の力。
なぜ三層構造が今日でも重要なのか
急速な変化が続く時代において、企業は複雑さを管理可能なモデル言語を必要としています。ArchiMateの三本柱はまさにそれです。孤立した図や一貫性のない文書ではなく、戦略、運用、システム、インフラを統合した構造的な視点をチームが得られます。
アプリケーションポートフォリオの最適化、クラウド移行の計画、ビジネス能力の設計、あるいは単にアーキテクチャを明確に伝えることを行っている場合でも、ビジネス、アプリケーション、技術の各レイヤーは、効果的なエンタープライズアーキテクチャモデリングの基盤のままです。
これらのレイヤーを理解することで、アーキテクトはより戦略的にモデル化でき、より効果的にコミュニケーションでき、変革をより自信を持って導くことができます。











