Skip to content
Ez Knowledge Japanese - Latest in AI & Software Innovation Ez Knowledge Japanese - Latest in AI & Software Innovation
  • Home

ArchiMate

Home » ArchiMate
ArchiMateとは何か?エンタープライズアーキテクチャモデリングの完全ガイド
Posted inArchiMate

ArchiMateとは何か?エンタープライズアーキテクチャモデリングの完全ガイド

ArchiMateは、エンタープライズアーキテクチャ向けのオ…
ArchiMate と TOGAF、UML、C4:適切なEAフレームワークの選定
Posted inArchiMate

ArchiMate と TOGAF、UML、C4:適切なEAフレームワークの選定

ArchiMate、TOGAF、UML、およびC4モデルは、…
EAの進化:なぜArchiMateがレガシースタンダードを置き換えるのか
Posted inArchiMate

EAの進化:なぜArchiMateがレガシースタンダードを置き換えるのか

企業アーキテクチャは、初期の文書中心のフレームワークから、今…
ArchiMate言語に関する一般的な誤解を解消する
Posted inArchiMate

ArchiMate言語に関する一般的な誤解を解消する

急速な導入が進んでいるにもかかわらず、ArchiMateは依…
ArchiMateの三つの柱を理解する:ビジネス層、アプリケーション層、テクノロジー層
Posted inArchiMate

ArchiMateの三つの柱を理解する:ビジネス層、アプリケーション層、テクノロジー層

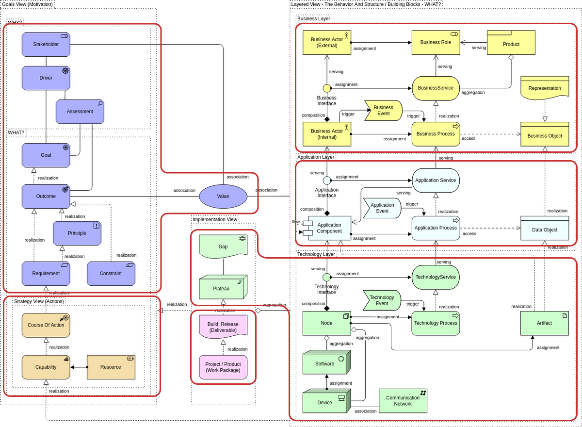
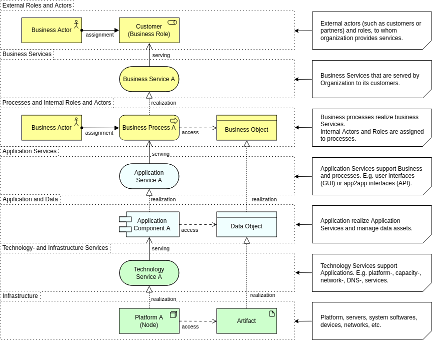
の中心にはArchiMateは、シンプルだが強力なアイデアを…
関係性の力:ArchiMate要素を正しく接続する方法
Posted inArchiMate

関係性の力:ArchiMate要素を正しく接続する方法

ArchiMateは単なる形状の言語ではない。その真の強みは…
「なぜ」をモデル化する:戦略設計を強化するためにArchiMateの動機層をどう使うか
Posted inArchiMate

「なぜ」をモデル化する:戦略設計を強化するためにArchiMateの動機層をどう使うか

多くのアーキテクチャ図は組織が何をしているか、またはシステム…
会話型モデリング:シンプルなテキストプロンプトを使って複雑なArchiMate図を編集する方法
Posted inArchiMate

会話型モデリング:シンプルなテキストプロンプトを使って複雑なArchiMate図を編集する方法

企業アーキテクチャの範囲と複雑さが拡大するにつれ、Archi…
手動モデリングの隠れたコスト:なぜあなたのチームはAI図表ツールが必要なのか
Posted inArchiMate

手動モデリングの隠れたコスト:なぜあなたのチームはAI図表ツールが必要なのか

手動モデリングはしばしばエンタープライズアーキテクチャの不可…
EAの未来:対話型モデリングと即時図面の最適化
Posted inArchiMate

EAの未来:対話型モデリングと即時図面の最適化

企業アーキテクチャは、より迅速に応じ、より明確に伝える、そし…

投稿のページ送り

1 2 3 Next page
Language
翻訳はみつかりませんでした
カテゴリー
  • AI
  • AI Chatbot
  • AI Image Translator
  • AI Visual Modeling
  • Animation Maker
  • ArchiMate
  • BPMN
  • Business Model Canvas
  • C4 Model
  • Code Engineering
  • Content & Visual
  • Database Design
  • Flipbook Maker
  • OpenDocs
  • Project Management
  • Software Development
  • Strategic Analysis
  • SysML
  • UML
  • Uncategorized
  • Unified Modeling Language

Recent Posts

  • UMLモデリングの習得:ビジュアルパラダイムの包括的ガイドの実務者によるレビュー
  • 🗺️ 総合ガイド:Visual ParadigmにおけるUMLを用いたC4モデル
  • Visual Paradigmと現代のドキュメントツールを用いたC4モデリングの実践的レビュー
  • 実務家による Visual Paradigm Pipeline の「コンセプトからドキュメントへ」革命のレビュー
  • Visual ParadigmのAIインフォグラフィックジェネレーター

Archives

  • 2026年4月
  • 2026年3月
  • 2026年2月
  • 2026年1月

Categories

  • AI
  • AI Chatbot
  • AI Image Translator
  • AI Visual Modeling
  • Animation Maker
  • ArchiMate
  • BPMN
  • Business Model Canvas
  • C4 Model
  • Code Engineering
  • Content & Visual
  • Database Design
  • Flipbook Maker
  • OpenDocs
  • Project Management
  • Software Development
  • Strategic Analysis
  • SysML
  • UML
  • Uncategorized
  • Unified Modeling Language
Copyright 2026 — Ez Knowledge Japanese - Latest in AI & Software Innovation. All rights reserved.
Scroll to Top