在……的核心是ArchiMate蕴含着一个简单却强大的理念:当企业架构被分解为清晰且相互关联的层次时,它就更容易理解。这些层次——业务、应用和技术——构成了ArchiMate语言的结构骨干。它们使架构师能够描述战略如何转化为流程,流程如何依赖系统,以及系统如何在具体的科技基础上运行。
这种分层结构正是许多团队依赖于ArchiMate工具和EA建模软件来构建组织一致且端到端的视图。与其在彼此脱节的图表或文字繁重的文档之间来回切换,ArchiMate框架提供了一种统一的方式来可视化各个部分如何协同工作。
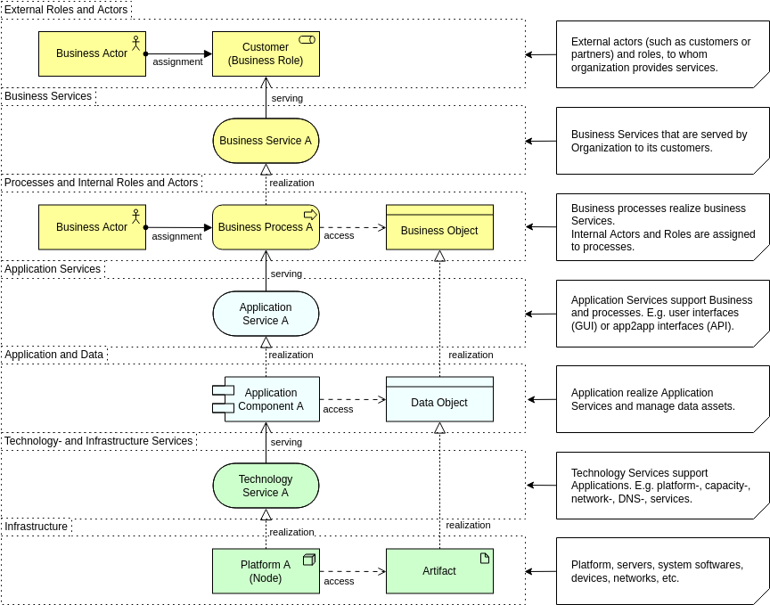
业务层:价值被定义的地方
业务层是架构中最贴近人的部分。它描述了组织所从事的工作、谁在执行这些工作,以及向客户或内部利益相关者提供的价值。与其关注系统或服务器,重点在于能力、流程、角色和服务。

这一层回答的问题包括:
- 业务提供哪些服务?
- 哪些角色或参与者执行特定活动?
- 流程如何创造并传递价值?
- 组织依赖哪些能力?
当以清晰的方式建模时,业务层便成为一种强大的沟通工具。它帮助管理者理解依赖关系,支持基于能力的规划,并使团队能够将战略与运营相匹配。许多组织从这里开始他们的ArchiMate之旅,因为它建立了一个业务和IT都能理解的共同视图。
应用层:连接业务需求与数字解决方案
应用层位于业务运营和技术执行之间。它定义了支持业务功能的软件系统、它们提供的服务以及所管理的数据。这一层通常是企业架构讨论的焦点:哪些应用是关键的,哪些存在重叠,以及信息如何在它们之间流动。

在实践中,这一层明确了:
- 哪些系统支持关键业务活动
- 应用如何交互与集成
- 每个应用提供哪些服务
- 数据是如何被创建、使用或交换的
当使用EA建模工具进行可视化时,这些关系揭示了冗余、集成缺口以及现代化的机会。应用层在云迁移规划、SaaS采纳和系统优化项目中也起着核心作用,这些项目都得益于像ArchiMate这样清晰且标准化的建模语言。
技术层:支撑所有上层的基础
技术层捕捉支撑应用的基础设施、平台和运行环境。它涵盖服务器、网络和设备等物理资源,以及容器、虚拟机(VMs)和Kubernetes集群等虚拟化和云组件。

这一层回答的问题包括:
- 哪些基础设施支持每个应用?
- 正在使用哪些平台、数据库或中间件?
- 部署环境之间如何相互关联?
- 潜在的风险、限制或瓶颈在哪里?
现代架构很少是简单的,随着混合云和虚拟化的兴起,技术层已成为映射系统依赖关系的关键。ArchiMate的结构化表示法使架构师能够更轻松地建模这种复杂性,同时保持清晰性。
跨层可追溯性的力量
尽管每一层都有其特定用途,但ArchiMate真正的优势在于它们之间的连接。业务流程可以与自动化它们的应用程序以及支持这些系统的技术相连接。这种纵向可追溯性正是ArchiMate在数字化转型项目中日益被采用的原因之一。
通过在一个统一模型中看到这三个层面,组织可以:
- 识别技术变更如何影响业务能力
- 定位哪些流程依赖于过时或重复的系统
- 在规划现代化或迁移时评估风险
- 向非技术领导者传达跨层依赖关系
一个好的ArchiMate工具通过支持过滤、分层控制和自动依赖分析来增强这一能力。
提示:除了各层之外,ArchiMate图中的关系也非常重要,了解更多关于关系的力量。
为什么三层结构在今天仍然重要
在快速变化的时代,企业需要一种能够管理复杂性的建模语言。ArchiMate的三大支柱正好提供了这一点。与孤立的图表或不一致的文档不同,团队可以获得一种结构化的视角,将战略、运营、系统和基础设施统一起来。
无论您是在优化应用程序组合、规划云迁移、设计业务能力,还是仅仅希望清晰地传达架构,业务、应用和技术三层仍然是有效企业架构建模的基础。
通过理解这些层次,架构师可以更战略性地建模,更有效地沟通,并更有信心地引导变革。











