Skip to content
Ez Knowledge Simplified Chinese - Latest in AI & Software Innovation Ez Knowledge Simplified Chinese - Latest in AI & Software Innovation
  • Home

ArchiMate

Home » ArchiMate
什么是ArchiMate?企业架构建模的完整入门
Posted inArchiMate

什么是ArchiMate?企业架构建模的完整入门

ArchiMate 是一种开放且标准化的企业架构建模语言。它…
ArchiMate 与 TOGAF、UML 和 C4:选择合适的 EA 框架
Posted inArchiMate

ArchiMate 与 TOGAF、UML 和 C4:选择合适的 EA 框架

ArchiMate、TOGAF、UML 和 C4 模型经常在…
企业架构的演变:为何ArchiMate正在取代传统标准
Posted inArchiMate

企业架构的演变:为何ArchiMate正在取代传统标准

企业架构已经历了多个代际转变,从早期以文档为主的框架,发展到…
澄清关于ArchiMate语言的常见误解
Posted inArchiMate

澄清关于ArchiMate语言的常见误解

尽管其采用率不断上升,ArchiMate仍然被误解所包围,这…
理解ArchiMate的三大支柱:业务、应用和技术层
Posted inArchiMate

理解ArchiMate的三大支柱:业务、应用和技术层

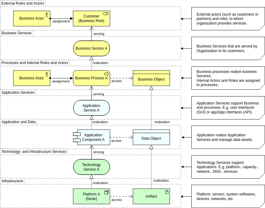
在……的核心是ArchiMate蕴含着一个简单却强大的理念:…
关系的力量:如何正确连接ArchiMate元素
Posted inArchiMate

关系的力量:如何正确连接ArchiMate元素

ArchiMate不仅仅是一套图形语言;其真正的力量在于连接…
建模“为什么”:如何利用ArchiMate的动机层来强化战略设计
Posted inArchiMate

建模“为什么”:如何利用ArchiMate的动机层来强化战略设计

许多架构图解释了一个组织做什么或系统如何运作,但很少能传达为…
对话式建模:如何使用简单文本提示编辑复杂的ArchiMate图
Posted inArchiMate

对话式建模:如何使用简单文本提示编辑复杂的ArchiMate图

随着企业架构的范围和复杂性不断增加,ArchiMate图常常…
手动建模的隐性成本:为什么你的团队需要一款AI绘图工具
Posted inArchiMate

手动建模的隐性成本:为什么你的团队需要一款AI绘图工具

手动建模通常被视为企业架构中必不可少的一部分。团队往往接受花…
企业架构的未来:对话式建模与即时图表优化
Posted inArchiMate

企业架构的未来:对话式建模与即时图表优化

企业架构正面临越来越大的压力,需要更快响应、更清晰沟通,并持…

文章分页

1 2 3 Next page
Language
没有发现可用的翻译
分类
  • AI
  • AI Chatbot
  • AI Image Translator
  • AI Visual Modeling
  • Animation Maker
  • ArchiMate
  • BPMN
  • Business Model Canvas
  • C4 Model
  • Code Engineering
  • Content & Visual
  • Database Design
  • Flipbook Maker
  • OpenDocs
  • Project Management
  • Software Development
  • Strategic Analysis
  • SysML
  • UML
  • Uncategorized
  • Unified Modeling Language

Recent Posts

  • 掌握UML建模:实践者对Visual Paradigm全面指南的评述
  • 🗺️ 详尽指南:在 Visual Paradigm 中使用 UML 的 C4 模型
  • 使用Visual Paradigm和现代文档工具的C4建模实战评测
  • 一位实践者对Visual Paradigm Pipeline“从概念到文档”革命的回顾
  • Visual Paradigm 的 AI 图表生成器

Archives

  • 2026 年 4 月
  • 2026 年 3 月
  • 2026 年 2 月
  • 2026 年 1 月

Categories

  • AI
  • AI Chatbot
  • AI Image Translator
  • AI Visual Modeling
  • Animation Maker
  • ArchiMate
  • BPMN
  • Business Model Canvas
  • C4 Model
  • Code Engineering
  • Content & Visual
  • Database Design
  • Flipbook Maker
  • OpenDocs
  • Project Management
  • Software Development
  • Strategic Analysis
  • SysML
  • UML
  • Uncategorized
  • Unified Modeling Language
Copyright 2026 — Ez Knowledge Simplified Chinese - Latest in AI & Software Innovation. All rights reserved.
Scroll to Top