Im Herzen von ArchiMateliegt eine einfache, aber mächtige Idee: Enterprise-Architektur wird verständlicher, wenn sie in klare, miteinander verbundene Ebenen aufgeteilt wird. Diese Ebenen – Geschäftsebene, Anwendungsebene und Technologieebene – bilden die strukturelle Grundlage der ArchiMate-Sprache. Sie ermöglichen Architekten, zu beschreiben, wie Strategie in Prozesse umgesetzt wird, wie Prozesse auf Systeme angewiesen sind und wie Systeme auf konkreter Technologie laufen.
Diese geschichtete Struktur ist der Grund, warum viele Teams auf ArchiMate-Toolsund EA-Modellierungssoftware zurückgreifen, um eine konsistente, end-to-end-Sicht auf ihre Organisation zu erstellen. Anstatt mit isolierten Diagrammen oder textlastigen Dokumenten zu arbeiten, bietet das ArchiMate-Framework eine einheitliche Möglichkeit, zu visualisieren, wie alles zusammenarbeitet.
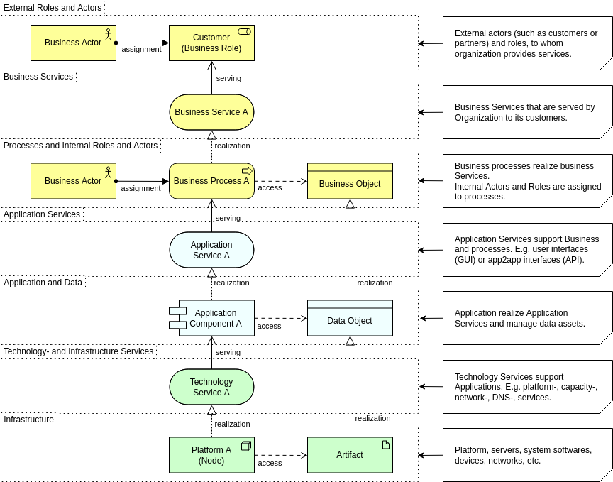
Die Geschäftsebene: Wo Wert definiert wird
Die Geschäftsebene ist der am stärksten menschennahe Teil der Architektur. Sie beschreibt, was die Organisation tut, wer die Arbeit ausführt und welcher Wert an Kunden oder interne Stakeholder geliefert wird. Statt auf Systeme oder Server zu achten, liegt der Fokus auf Fähigkeiten, Prozessen, Rollen und Dienstleistungen.

Diese Ebene beantwortet Fragen wie:
- Welche Dienstleistungen bietet das Geschäft an?
- Welche Rollen oder Akteure führen bestimmte Aktivitäten aus?
- Wie schaffen Prozesse und liefern Wert?
- Auf welche Fähigkeiten ist die Organisation angewiesen?
Wenn diese Ebene klar modelliert wird, wird die Geschäftsebene zu einem leistungsfähigen Kommunikationsinstrument. Sie hilft Managern, Abhängigkeiten zu verstehen, unterstützt die planungsbasierte Fähigkeitsentwicklung und ermöglicht es Teams, Strategie mit Operationen zu verknüpfen. Viele Organisationen beginnen ihre ArchiMate-Reise hier, weil sie eine gemeinsame Sicht schaffen, die sowohl das Geschäft als auch die IT verstehen können.
Die Anwendungsebene: Verbindung von Geschäftsanforderungen mit digitalen Lösungen
Die Anwendungsebene befindet sich zwischen Geschäftstätigkeiten und technischer Umsetzung. Sie definiert die Software-Systeme, die Geschäftsprozesse unterstützen, die Dienstleistungen, die sie bereitstellen, und die Daten, die sie verwalten. In dieser Ebene konzentrieren sich die meisten Diskussionen zur Enterprise-Architektur: Welche Anwendungen sind entscheidend, welche überlappen sich und wie fließt die Information zwischen ihnen?

In der Praxis klärt diese Ebene:
- Welche Systeme unterstützen Schlüsselgeschäftsaktivitäten
- Wie Anwendungen miteinander interagieren und integriert werden
- Welche Dienstleistungen jede Anwendung bereitstellt
- Wie Daten erstellt, genutzt oder ausgetauscht werden
Wenn diese Beziehungen mit EA-Modellierungstools visualisiert werden, werden Redundanzen, Integrationsschwächen und Modernisierungsmöglichkeiten sichtbar. Die Anwendungsebene spielt auch eine zentrale Rolle bei der Planung von Cloud-Migrationen, der Einführung von SaaS und Rationalisierungsprojekten, bei denen ein klares und standardisiertes Modellierungssprache wie ArchiMate von Vorteil ist.
Die Technologieebene: Die Grundlage, die alles darüber stützt
Die Technologieebene erfasst die Infrastruktur, Plattformen und Laufzeitumgebungen, die die Anwendungen betreiben. Sie umfasst physische Ressourcen wie Server, Netzwerke und Geräte sowie virtualisierte und cloudbasierte Komponenten wie Container, VMs und Kubernetes-Cluster.

Diese Ebene beantwortet Fragen wie:
- Welche Infrastruktur unterstützt jede Anwendung?
- Welche Plattformen, Datenbanken oder Middleware werden eingesetzt?
- Wie stehen die Bereitstellungsumgebungen zueinander in Beziehung?
- Wo liegen potenzielle Risiken, Beschränkungen oder Engpässe?
Moderne Architekturen sind selten einfach, und mit dem Aufkommen von hybriden Cloud-Umgebungen und Virtualisierung ist die Technologie-Ebene für die Abbildung von Systemabhängigkeiten unverzichtbar geworden. Die strukturierte Notation von ArchiMate erleichtert Architekten das Modellieren dieser Komplexität ohne Verlust an Klarheit.
Die Kraft der Nachvollziehbarkeit über die Ebenen hinweg
Obwohl jede Ebene ihre eigene Aufgabe hat, zeigt sich die wahre Stärke von ArchiMate, wenn sie miteinander verbunden werden. Geschäftsprozesse können mit den Anwendungen verknüpft werden, die sie automatisieren, und mit der Technologie, die diese Systeme unterstützt. Diese vertikale Nachvollziehbarkeit ist einer der Gründe dafür, dass ArchiMate zunehmend in digitalen Transformationsprogrammen eingesetzt wird.
Indem alle drei Ebenen in einem einheitlichen Modell sichtbar sind, können Organisationen:
- Identifizieren, wie eine Änderung in der Technologie die Geschäftsfähigkeiten beeinflusst
- Bestimmen, welche Prozesse von veralteten oder doppelten Systemen abhängen
- Risiken bewerten, wenn Modernisierungs- oder Migrierungspläne erstellt werden
- Quer-Ebenen-Abhängigkeiten an nicht-technische Führungskräfte kommunizieren
Ein gutes ArchiMate-Tool unterstützt dies durch Filterfunktionen, Ebenensteuerung und automatisierte Abhängigkeitsanalyse.
Tipps: Neben den Ebenen sind auch die Beziehungen im ArchiMate-Diagramm von großer Bedeutung, erfahren Sie mehr überDie Kraft der Beziehungen.
Warum die Dreiebenen-Struktur heute noch wichtig ist
In einer Zeit rascher Veränderungen benötigen Unternehmen eine Modellierungssprache, die Komplexität beherrschbar macht. Die drei Säulen von ArchiMate bieten genau das. Anstelle isolierter Diagramme oder inkonsistenter Dokumentation erhalten Teams einen strukturierten Überblick, der Strategie, Operationen, Systeme und Infrastruktur ausrichtet.
Unabhängig davon, ob Sie Ihr Anwendungspool rationalisieren, eine Cloud-Migration planen, Geschäftsfähigkeiten entwerfen oder einfach nur die Architektur klar kommunizieren möchten, bleiben die Geschäfts-, Anwendungs- und Technologieebenen die Grundlage effektiver Unternehmensarchitekturmodellierung.
Durch das Verständnis dieser Ebenen können Architekten strategischer modellieren, effektiver kommunizieren und die Transformation mit größerer Sicherheit leiten.
Erfahren Sie mehr:Modellierung des „Warum“: So nutzen Sie die Motivations-Ebene von ArchiMate, um die strategische Gestaltung zu stärken











