Posted inArchiMate
Was ist ArchiMate? Eine vollständige Einführung in die Modellierung der Unternehmensarchitektur
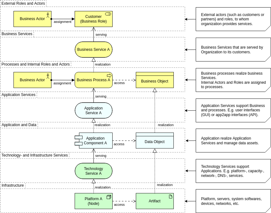
ArchiMate ist eine offene und standardisierte Modelliersprache für die Unternehmensarchitektur. Sie bietet eine strukturierte Möglichkeit, Geschäftsprozesse, Anwendungen, Daten und Technologie in einer einzigen, kohärenten Sicht darzustellen. Durch die Verwendung eines…









