Publicado enArchiMate
¿Qué es ArchiMate? Una introducción completa a la modelización de arquitectura empresarial
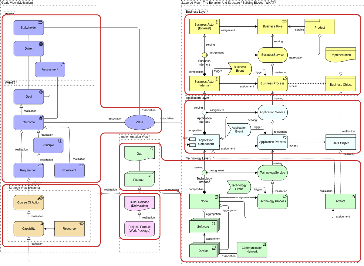
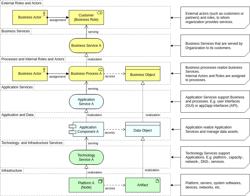
ArchiMate es un lenguaje de modelado abierto y estandarizado para la arquitectura empresarial. Proporciona una forma estructurada para describir procesos empresariales, aplicaciones, datos y tecnología en una vista única y…









