Posted inArchiMate
Apa itu ArchiMate? Pengantar Lengkap tentang Pemodelan Arsitektur Perusahaan
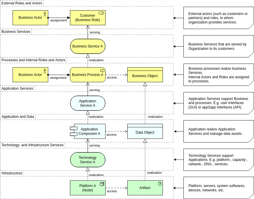
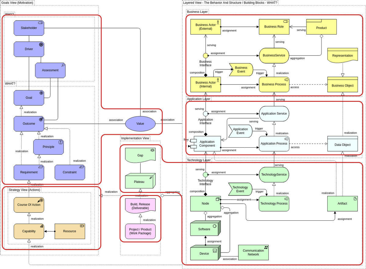
ArchiMate adalah bahasa pemodelan terbuka dan standar untuk Arsitektur Perusahaan. Ini menyediakan cara terstruktur untuk menggambarkan proses bisnis, aplikasi, data, dan teknologi dalam satu tampilan yang koheren. Dengan menggunakan kerangka…









