Posted inArchiMate
Qu’est-ce qu’ArchiMate ? Une introduction complète à la modélisation de l’architecture d’entreprise
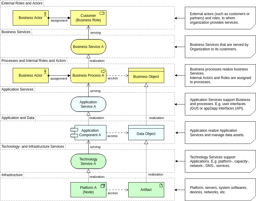
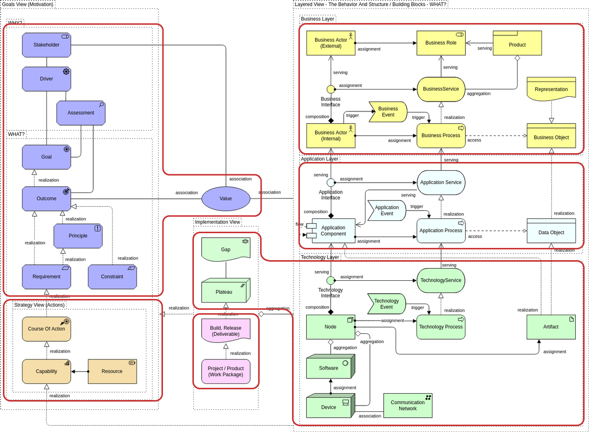
ArchiMate est un langage de modélisation ouvert et standardisé pour l'architecture d'entreprise. Il offre une méthode structurée pour décrire les processus métiers, les applications, les données et la technologie dans…









