Опубликовано вArchiMate
Что такое ArchiMate? Полное введение в моделирование архитектуры предприятия
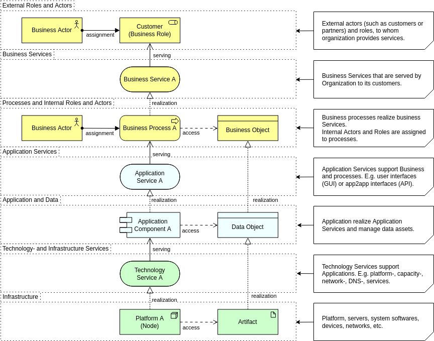
ArchiMate — это открытый и стандартизированный язык моделирования для архитектуры предприятия. Он обеспечивает структурированный способ описания бизнес-процессов, приложений, данных и технологий в едином, согласованном представлении. Используя многоуровневую структуру, ArchiMate помогает…









