Posted inArchiMate
Co to jest ArchiMate? Pełne wprowadzenie do modelowania architektury przedsiębiorstwa
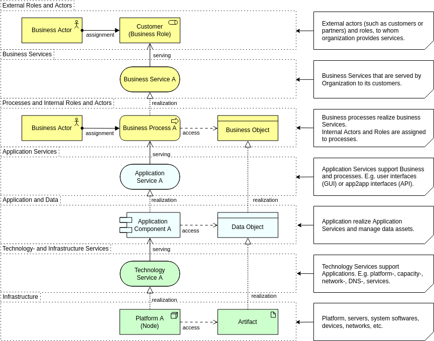
ArchiMate to otwarta i standardowa język modelowania architektury przedsiębiorstwa. Zapewnia strukturalny sposób opisywania procesów biznesowych, aplikacji, danych i technologii w jednym spójnym widoku. Dzięki zastosowaniu struktury warstwowej ArchiMate pomaga zespołom…









