Posted inArchiMate
O que é ArchiMate? Uma Introdução Completa à Modelagem de Arquitetura Empresarial
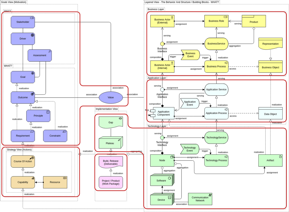
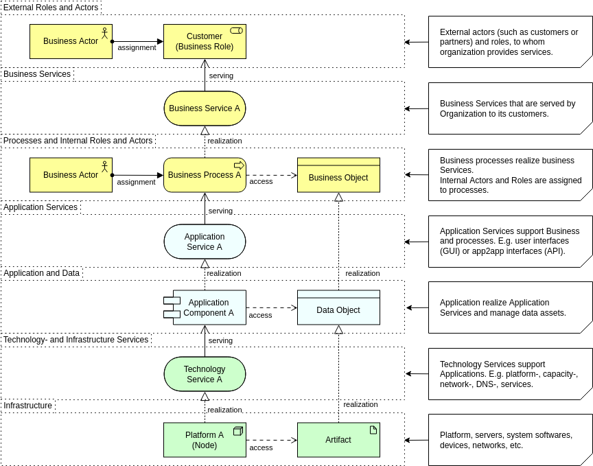
ArchiMate é uma linguagem de modelagem aberta e padronizada para Arquitetura Empresarial. Oferece uma forma estruturada para descrever processos de negócios, aplicações, dados e tecnologia em uma visão única e…









