Ở trung tâm của ArchiMatenằm một ý tưởng đơn giản nhưng mạnh mẽ: kiến trúc doanh nghiệp trở nên dễ hiểu hơn khi được chia thành các lớp rõ ràng, liên kết với nhau. Các lớp này—Kinh doanh, Ứng dụng và Công nghệ—đóng vai trò là nền tảng cấu trúc của ngôn ngữ ArchiMate. Chúng cho phép các kiến trúc sư mô tả cách chiến lược chuyển thành quy trình, cách các quy trình phụ thuộc vào hệ thống, và cách các hệ thống vận hành trên công nghệ cụ thể.
Cấu trúc theo lớp này là lý do tại sao nhiều đội ngũ phụ thuộc vào các công cụ ArchiMatevà phần mềm mô hình hóa EA để xây dựng một cái nhìn nhất quán, toàn diện về tổ chức của họ. Thay vì phải xử lý các sơ đồ rời rạc hoặc tài liệu dày đặc văn bản, khung ArchiMate cung cấp một cách thức thống nhất để trực quan hóa cách mọi thứ hoạt động cùng nhau.
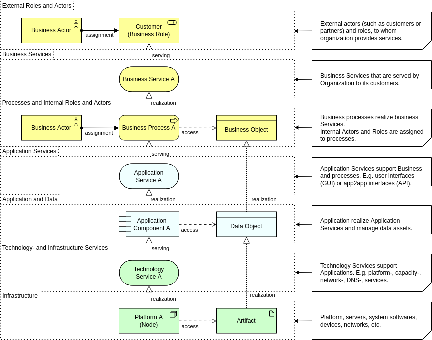
Lớp Kinh doanh: Nơi giá trị được xác định
Lớp Kinh doanh là phần mang tính nhân văn nhất trong kiến trúc. Nó mô tả tổ chức làm gì, ai thực hiện công việc và giá trị nào được cung cấp cho khách hàng hoặc các bên liên quan nội bộ. Thay vì nhìn vào hệ thống hay máy chủ, trọng tâm nằm ở năng lực, quy trình, vai trò và dịch vụ.

Lớp này trả lời các câu hỏi như:
- Các dịch vụ nào do doanh nghiệp cung cấp?
- Những vai trò hay nhân vật nào thực hiện các hoạt động cụ thể?
- Các quy trình tạo ra và cung cấp giá trị như thế nào?
- Tổ chức dựa vào những năng lực nào?
Khi được mô hình hóa rõ ràng, lớp Kinh doanh trở thành một công cụ giao tiếp mạnh mẽ. Nó giúp các nhà quản lý hiểu được các mối phụ thuộc, hỗ trợ lập kế hoạch dựa trên năng lực và cho phép các đội nhóm liên kết chiến lược với hoạt động thực tế. Nhiều tổ chức bắt đầu hành trình ArchiMate tại đây vì nó tạo ra một cái nhìn chung mà cả bộ phận kinh doanh và CNTT đều có thể hiểu được.
Lớp Ứng dụng: Kết nối nhu cầu kinh doanh với các giải pháp số
Lớp Ứng dụng nằm giữa hoạt động kinh doanh và thực thi công nghệ. Nó xác định các hệ thống phần mềm hỗ trợ các chức năng kinh doanh, các dịch vụ mà chúng cung cấp và dữ liệu mà chúng quản lý. Lớp này là nơi hầu hết các thảo luận về kiến trúc doanh nghiệp thường tập trung: ứng dụng nào là thiết yếu, ứng dụng nào chồng chéo và thông tin được trao đổi giữa chúng như thế nào.

Trong thực tế, lớp này làm rõ:
- Các hệ thống nào hỗ trợ các hoạt động kinh doanh then chốt
- Các ứng dụng tương tác và tích hợp như thế nào
- Các dịch vụ mà mỗi ứng dụng cung cấp là gì
- Dữ liệu được tạo ra, tiêu thụ hay trao đổi như thế nào
Khi được trực quan hóa bằng các công cụ mô hình hóa EA, các mối quan hệ này tiết lộ các điểm trùng lặp, khoảng trống tích hợp và cơ hội hiện đại hóa. Lớp Ứng dụng cũng đóng vai trò trung tâm trong việc lập kế hoạch chuyển đổi sang đám mây, áp dụng SaaS và các dự án hợp lý hóa, tất cả đều được hưởng lợi từ một ngôn ngữ mô hình hóa rõ ràng và chuẩn hóa như ArchiMate.
Lớp Công nghệ: Nền tảng hỗ trợ mọi thứ phía trên
Lớp Công nghệ ghi lại hạ tầng, nền tảng và môi trường chạy thực tế hỗ trợ các ứng dụng. Nó bao gồm các tài nguyên vật lý như máy chủ, mạng và thiết bị, cũng như các thành phần ảo hóa và dựa trên đám mây như container, máy ảo và cụm Kubernetes.

Lớp này trả lời các câu hỏi như:
- Hạ tầng nào hỗ trợ mỗi ứng dụng?
- Các nền tảng, cơ sở dữ liệu hay phần mềm trung gian nào đang được sử dụng?
- Các môi trường triển khai liên hệ với nhau như thế nào?
- Ở đâu là các rủi ro tiềm ẩn, giới hạn hoặc điểm nghẽn?
Các kiến trúc hiện đại hiếm khi đơn giản, và với sự gia tăng của đám mây lai và ảo hóa, lớp Công nghệ đã trở nên thiết yếu để xác định các mối quan hệ phụ thuộc trong hệ thống. Cách biểu diễn có cấu trúc của ArchiMate giúp các kiến trúc sư dễ dàng mô hình hóa sự phức tạp này mà không làm mất đi sự rõ ràng.
Sức mạnh của khả năng truy xuất xuyên suốt các lớp
Mặc dù mỗi lớp đều có mục đích riêng, sức mạnh thực sự của ArchiMate thể hiện rõ khi chúng được kết nối với nhau. Các quy trình kinh doanh có thể được liên kết với các ứng dụng tự động hóa chúng và với công nghệ hỗ trợ các hệ thống đó. Khả năng truy xuất theo chiều dọc này là một trong những lý do ArchiMate ngày càng được sử dụng nhiều trong các chương trình chuyển đổi số.
Bằng cách nhìn thấy cả ba lớp trong một mô hình thống nhất, các tổ chức có thể:
- Xác định cách một thay đổi về công nghệ ảnh hưởng đến năng lực kinh doanh
- Xác định các quy trình nào phụ thuộc vào các hệ thống lỗi thời hoặc trùng lặp
- Đánh giá rủi ro khi lên kế hoạch hiện đại hóa hoặc di dời
- Truyền đạt các mối quan hệ chéo lớp đến các nhà lãnh đạo không chuyên về kỹ thuật
Một công cụ ArchiMate tốt sẽ nâng cao điều này bằng cách cho phép lọc, kiểm soát lớp và phân tích mối quan hệ tự động.
Mẹo: Ngoài các lớp, các mối quan hệ trong sơ đồ ArchiMate cũng rất quan trọng, tìm hiểu thêm vềSức mạnh của các mối quan hệ.
Tại sao cấu trúc ba lớp vẫn còn quan trọng ngày nay
Trong thời đại thay đổi nhanh chóng, các doanh nghiệp cần một ngôn ngữ mô hình hóa giúp kiểm soát được sự phức tạp. Ba trụ cột của ArchiMate chính là điều đó. Thay vì các sơ đồ tách biệt hay tài liệu không nhất quán, các đội ngũ sẽ có được cái nhìn có cấu trúc, giúp đồng bộ hóa chiến lược, hoạt động, hệ thống và hạ tầng.
Dù bạn đang tối ưu hóa danh mục ứng dụng, lên kế hoạch di dời sang đám mây, thiết kế năng lực kinh doanh hay đơn giản là cố gắng truyền đạt kiến trúc một cách rõ ràng, các lớp Kinh doanh, Ứng dụng và Công nghệ vẫn là nền tảng của việc mô hình hóa kiến trúc doanh nghiệp hiệu quả.
Bằng cách hiểu rõ các lớp này, các kiến trúc sư có thể mô hình hóa một cách chiến lược hơn, truyền đạt hiệu quả hơn và dẫn dắt quá trình chuyển đổi với sự tự tin lớn hơn.
Tìm hiểu thêm:Mô hình hóa yếu tố “Tại sao”: Làm thế nào để sử dụng lớp Động cơ của ArchiMate nhằm củng cố thiết kế chiến lược











