Skip to content
Ez Knowledge Vietnamese - Latest in AI & Software Innovation Ez Knowledge Vietnamese - Latest in AI & Software Innovation
  • Home

ArchiMate

Home » ArchiMate
ArchiMate là gì? Một giới thiệu đầy đủ về mô hình hóa kiến trúc doanh nghiệp
Posted inArchiMate

ArchiMate là gì? Một giới thiệu đầy đủ về mô hình hóa kiến trúc doanh nghiệp

ArchiMate là một ngôn ngữ mô hình hóa mở và chuẩn hóa cho kiến trúc doanh nghiệp. Nó cung cấp một cách có cấu trúc để mô tả các quy…
ArchiMate so với TOGAF, UML và C4: Chọn khung kiến trúc doanh nghiệp phù hợp
Posted inArchiMate

ArchiMate so với TOGAF, UML và C4: Chọn khung kiến trúc doanh nghiệp phù hợp

ArchiMate, TOGAF, UML và mô hình C4 thường được nhắc đến cùng nhau trong các cuộc thảo luận về tài liệu kiến trúc, mặc dù mỗi mô hình giải quyết…
Sự tiến hóa của Kiến trúc Doanh nghiệp: Tại sao ArchiMate đang thay thế các chuẩn cũ
Posted inArchiMate

Sự tiến hóa của Kiến trúc Doanh nghiệp: Tại sao ArchiMate đang thay thế các chuẩn cũ

Kiến trúc Doanh nghiệp đã trải qua nhiều bước chuyển thế hệ, từ các khung công tác ban đầu dựa nhiều vào tài liệu đến các phương pháp hiện đại…
Giải quyết những hiểu lầm phổ biến về ngôn ngữ ArchiMate
Posted inArchiMate

Giải quyết những hiểu lầm phổ biến về ngôn ngữ ArchiMate

Mặc dù được áp dụng ngày càng nhiều, ArchiMate vẫn bị bao quanh bởi những hiểu lầm có thể khiến các đội ngũ ngại sử dụng nó một cách hiệu…
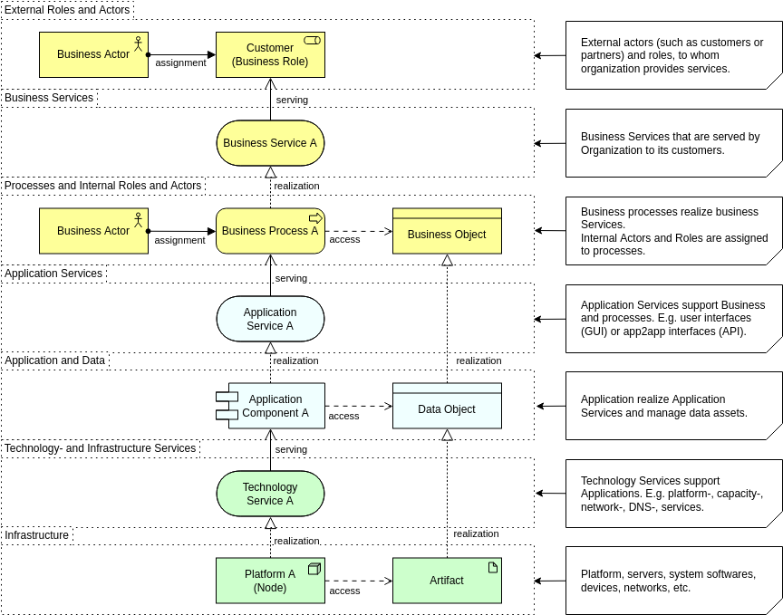
Hiểu về Ba trụ cột của ArchiMate: Các lớp Kinh doanh, Ứng dụng và Công nghệ
Posted inArchiMate

Hiểu về Ba trụ cột của ArchiMate: Các lớp Kinh doanh, Ứng dụng và Công nghệ

Ở trung tâm của ArchiMatenằm một ý tưởng đơn giản nhưng mạnh mẽ: kiến trúc doanh nghiệp trở nên dễ hiểu hơn khi được chia thành các lớp rõ ràng,…
Sức mạnh của các mối quan hệ: Làm thế nào để kết nối các yếu tố ArchiMate một cách chính xác
Posted inArchiMate

Sức mạnh của các mối quan hệ: Làm thế nào để kết nối các yếu tố ArchiMate một cách chính xác

ArchiMate không chỉ là một ngôn ngữ về hình dạng; sức mạnh thực sự của nó nằm ở các mối quan hệ kết nối những hình dạng đó lại với…
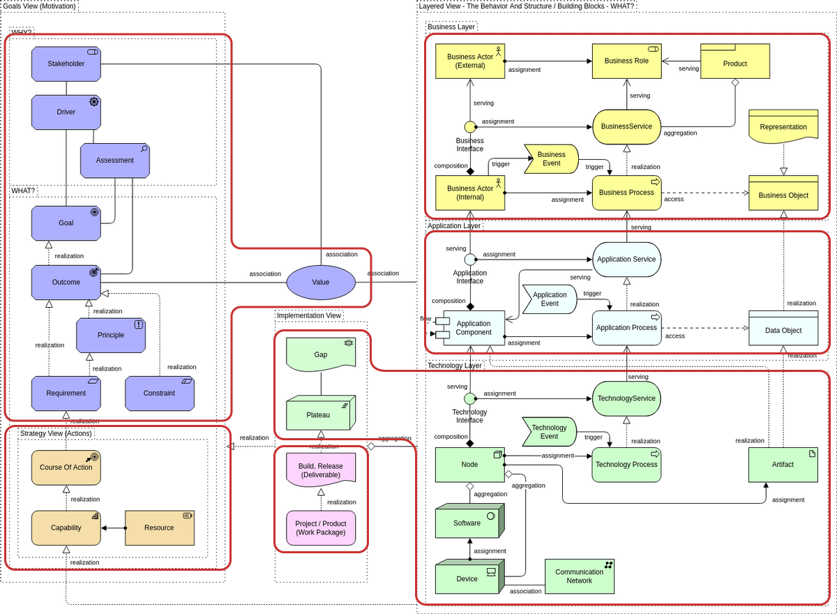
Mô hình hóa yếu tố “Tại sao”: Cách sử dụng lớp Động lực của ArchiMate để củng cố thiết kế chiến lược
Posted inArchiMate

Mô hình hóa yếu tố “Tại sao”: Cách sử dụng lớp Động lực của ArchiMate để củng cố thiết kế chiến lược

Nhiều sơ đồ kiến trúc giải thích tổ chức làm gì hoặc hệ thống hoạt động như thế nào, nhưng ít người truyền đạttại saonhững quyết định đó quan trọng…
Mô hình hóa đối thoại: Cách chỉnh sửa các sơ đồ ArchiMate phức tạp bằng các lời nhắc văn bản đơn giản
Posted inArchiMate

Mô hình hóa đối thoại: Cách chỉnh sửa các sơ đồ ArchiMate phức tạp bằng các lời nhắc văn bản đơn giản

Khi Kiến trúc Doanh nghiệp mở rộng về quy mô và độ phức tạp, Sơ đồ ArchiMatethường mở rộng thành các mạng lưới dày đặc của các thành phần và…
Chi phí ẩn giấu của việc mô hình hóa thủ công: Tại sao đội của bạn cần một công cụ biểu đồ AI
Posted inArchiMate

Chi phí ẩn giấu của việc mô hình hóa thủ công: Tại sao đội của bạn cần một công cụ biểu đồ AI

Việc mô hình hóa thủ công thường được coi là một phần cần thiết của Kiến trúc Doanh nghiệp. Các đội chấp nhận thời gian dành để vẽ sơ đồ,…
Tương lai của Kiến trúc Doanh nghiệp: Mô hình hóa qua đối thoại và cải tiến sơ đồ tức thì
Posted inArchiMate

Tương lai của Kiến trúc Doanh nghiệp: Mô hình hóa qua đối thoại và cải tiến sơ đồ tức thì

Kiến trúc Doanh nghiệp đang chịu áp lực ngày càng lớn để phản hồi nhanh hơn, truyền đạt rõ ràng hơn và duy trì sự đồng bộ với những thay…

Phân trang bài viết

1 2 3 Next page
Language
No available translations found
Danh mục
  • AI
  • AI Chatbot
  • AI Image Translator
  • AI Visual Modeling
  • Animation Maker
  • ArchiMate
  • BPMN
  • Business Model Canvas
  • C4 Model
  • Code Engineering
  • Content & Visual
  • Database Design
  • Flipbook Maker
  • OpenDocs
  • Project Management
  • Software Development
  • Strategic Analysis
  • SysML
  • UML
  • Uncategorized
  • Unified Modeling Language

Recent Posts

  • Thành thạo mô hình hóa UML: Nhận xét thực tiễn về Hướng dẫn toàn diện của Visual Paradigm
  • 🗺️ Hướng dẫn toàn diện: Mô hình C4 với UML trong Visual Paradigm
  • Một bài đánh giá thực tế về mô hình hóa C4 với Visual Paradigm và các công cụ tài liệu hiện đại
  • Bài đánh giá của một chuyên gia về cuộc cách mạng “Từ Khái niệm đến Tài liệu” của Pipeline Visual Paradigm
  • Trình tạo sơ đồ thông tin AI của Visual Paradigm

Archives

  • Tháng 4 2026
  • Tháng 3 2026
  • Tháng 2 2026
  • Tháng 1 2026
  • Tháng 12 2025
Copyright 2026 — Ez Knowledge Vietnamese - Latest in AI & Software Innovation. All rights reserved.
Scroll to Top