How AI Breaks the Chain Between Ideas and Models

AI कैसे विचारों और मॉडल्स के बीच कड़ी तोड़ता है

अधिकांश टीमें अभी भी डायग्रामिंग को ब्रेनस्टॉर्मिंग के बाद के एक चरण के रूप में देखती हैं—कुछ ऐसा जो आप करते हैंबाद मेंआपने पहले से ही यह तय कर लिया…
How AI Is Changing the Way We Think Visually

कैसे एआई हमारे दृश्य रूप से सोचने के तरीके को बदल रहा है

मानव जीवन हमेशा से जटिल विचारों को समझने और संचारित करने के लिए दृश्यों पर निर्भर रहे हैं। प्राचीन गुफा चित्रों से लेकर आधुनिक प्रवाह चार्ट और वास्तुकला आरेखों तक,…
ArchiMate kya hai? एंटरप्राइज आर्किटेक्चर मॉडलिंग का पूर्ण परिचय

ArchiMate kya hai? एंटरप्राइज आर्किटेक्चर मॉडलिंग का पूर्ण परिचय

ArchiMate एंटरप्राइज आर्किटेक्चर के लिए एक खुला और मानकीकृत मॉडलिंग भाषा है। यह एक एकीकृत, स्पष्ट दृश्य में व्यवसाय प्रक्रियाओं, एप्लिकेशन, डेटा और तकनीक का वर्णन करने का संरचित तरीका…
ArchiMate बनाम TOGAF, UML और C4: सही EA फ्रेमवर्क का चयन करना

ArchiMate बनाम TOGAF, UML और C4: सही EA फ्रेमवर्क का चयन करना

ArchiMate, TOGAF, UML और C4 मॉडल को आर्किटेक्चर दस्तावेजीकरण के बारे में चर्चा में अक्सर एक साथ उल्लेख किया जाता है, फिर भी इनमें से प्रत्येक एक बहुत अलग समस्या…
ईए का विकास: आर्चीमेट के लिए लीगेसी मानकों के बदले क्यों

ईए का विकास: आर्चीमेट के लिए लीगेसी मानकों के बदले क्यों

एंटरप्राइज आर्किटेक्चर के कई पीढ़ी के बदलाव हुए हैं, जिसमें प्रारंभिक दस्तावेज़-आधारित ढांचों से लेकर आज के एजिल, मॉडल-आधारित अभ्यास तक शामिल हैं। जब संगठन व्यवसाय और आईटी के बीच…
ArchiMate भाषा के बारे में आम गलतफहमियों को संबोधित करना

ArchiMate भाषा के बारे में आम गलतफहमियों को संबोधित करना

अपने बढ़ते उपयोग के बावजूद, ArchiMate अभी भी गलतफहमियों के घेरे में है जो टीमों को इसके प्रभावी उपयोग से रोक सकती हैं। कुछ गलतफहमियाँ इसकी सीधे तौर पर UML…
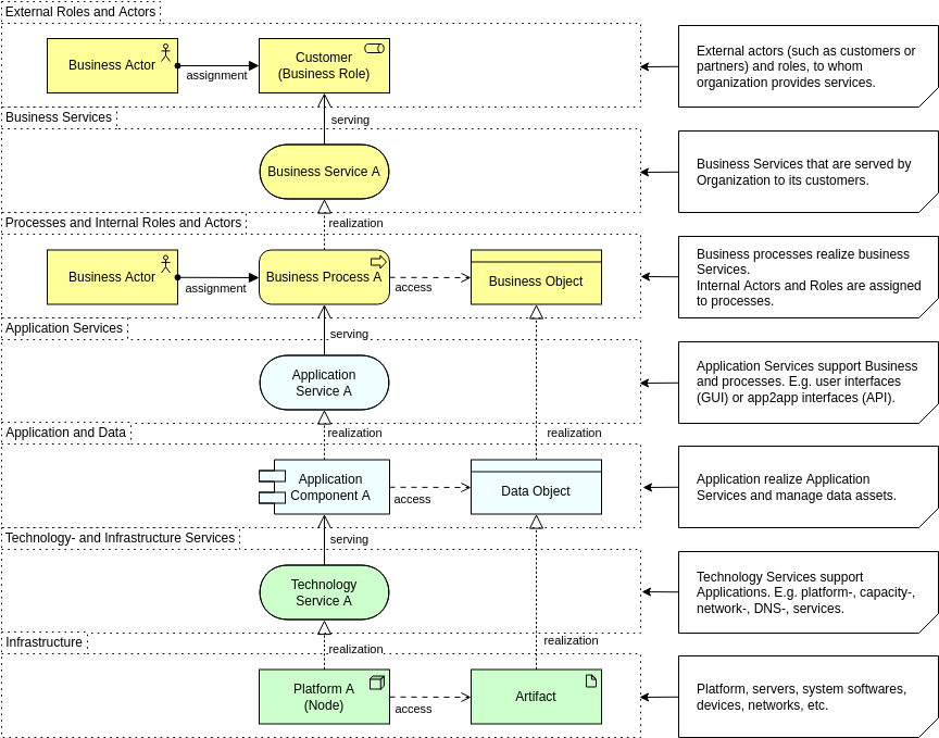
ArchiMate के तीन स्तंभों को समझना: व्यवसाय, एप्लिकेशन और प्रौद्योगिकी परतें

ArchiMate के तीन स्तंभों को समझना: व्यवसाय, एप्लिकेशन और प्रौद्योगिकी परतें

के हृदय में ArchiMateएक सरल लेकिन शक्तिशाली विचार के बीच है: जब एंटरप्राइज आर्किटेक्चर को स्पष्ट, एक दूसरे से जुड़ी परतों में बांटा जाता है, तो इसे समझना आसान हो…
संबंधों की शक्ति: ArchiMate तत्वों को सही तरीके से जोड़ना कैसे

संबंधों की शक्ति: ArchiMate तत्वों को सही तरीके से जोड़ना कैसे

ArchiMate केवल आकृतियों की भाषा नहीं है; इसकी वास्तविक शक्ति उन आकृतियों को जोड़ने वाले संबंधों में है। एक अच्छी तरह से डिज़ाइन किया गया ArchiMate मॉडल एक कहानी कहता…
“क्यों” का मॉडलिंग: रणनीतिक डिज़ाइन को मजबूत बनाने के लिए ArchiMate की प्रेरणा परत का उपयोग कैसे करें

“क्यों” का मॉडलिंग: रणनीतिक डिज़ाइन को मजबूत बनाने के लिए ArchiMate की प्रेरणा परत का उपयोग कैसे करें

बहुत सारे आर्किटेक्चर डायग्राम यह समझाते हैं कि किसी संगठन का क्या कार्य है या प्रणालियाँ कैसे काम करती हैं, लेकिन कम से कम इस बात को समझाते हैं किक्योंवे…
कॉन्वर्सेशनल मॉडलिंग: सरल टेक्स्ट प्रॉम्प्ट्स का उपयोग करके जटिल ArchiMate डायग्राम्स को संपादित करना

कॉन्वर्सेशनल मॉडलिंग: सरल टेक्स्ट प्रॉम्प्ट्स का उपयोग करके जटिल ArchiMate डायग्राम्स को संपादित करना

जैसे-जैसे एंटरप्राइज आर्किटेक्चर के दायरे और जटिलता बढ़ती है, ArchiMate डायग्राम्सअक्सर तत्वों और संबंधों के घने नेटवर्क में विस्तारित हो जाते हैं। जबकि ये मॉडल शक्तिशाली हैं, उन्हें संपादित करना…