Posted inArchiMate
ArchiMate kya hai? एंटरप्राइज आर्किटेक्चर मॉडलिंग का पूर्ण परिचय
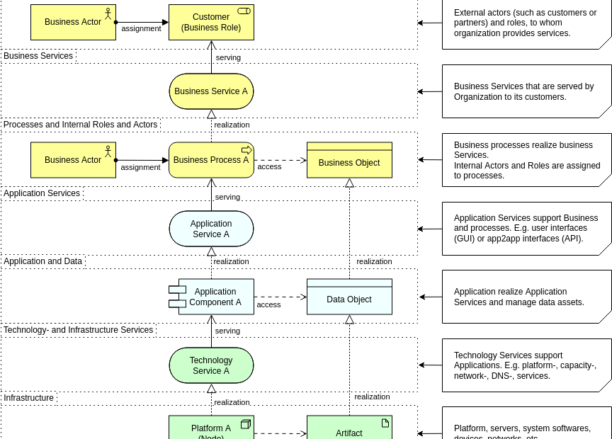
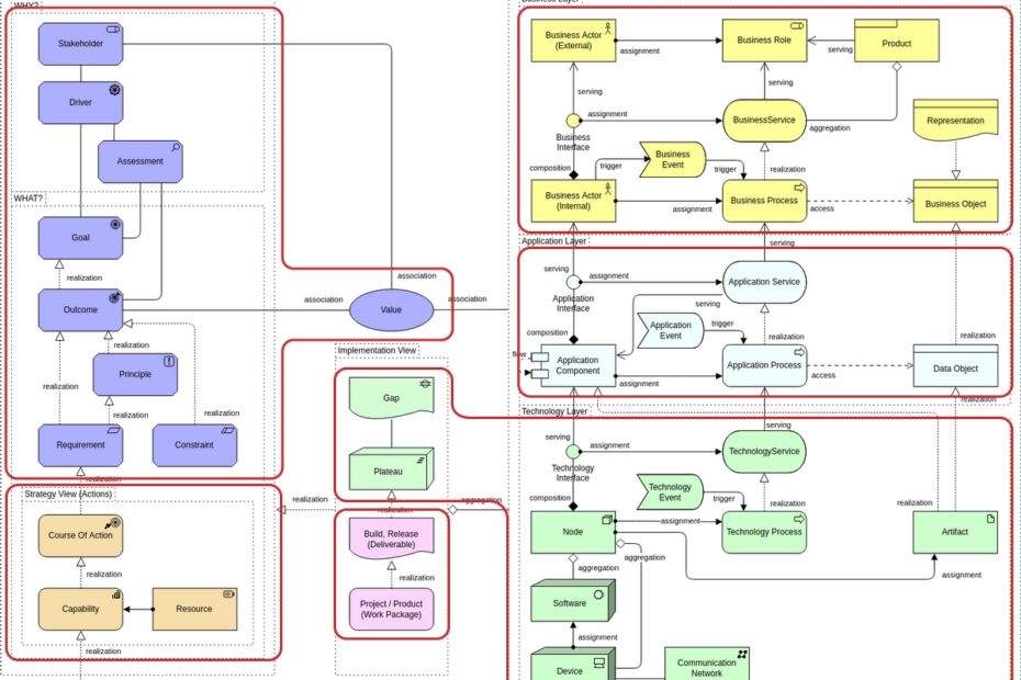
ArchiMate एंटरप्राइज आर्किटेक्चर के लिए एक खुला और मानकीकृत मॉडलिंग भाषा है। यह एक एकीकृत, स्पष्ट दृश्य में व्यवसाय प्रक्रियाओं, एप्लिकेशन, डेटा और तकनीक का वर्णन करने का संरचित तरीका…









